EasyManua.ls Logo

ZyXEL Communications USG310 - Create a Security Policy

ZyXEL Communications USG310
1090 pages
Print Icon
To Next Page IconTo Next Page
To Next Page IconTo Next Page
To Previous Page IconTo Previous Page
To Previous Page IconTo Previous Page
Loading...
Chapter 20 Web Authentication
ZyWALL USG Series User’s Guide
515
See Table 170 on page 492 and Table 171 on page 495 for more information on configuring these
screens.
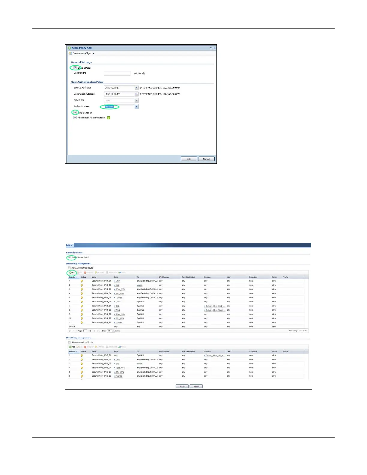
20.4.4 Create a Security Policy
Configure a Security Policy for SSO traffic source and destination direction in order to prevent the
security policy from blocking this traffic. Go to Configuration > Security Policy > Policy and add a new
policy if a default one does not cover the SSO web authentication traffic direction.
Configure the fields as shown in the following screen. Configure the source and destination addresses
according to the SSO web authentication traffic in your network.

Table of Contents

Other manuals for ZyXEL Communications USG310

Related product manuals