EasyManua.ls Logo

ROBOTIQ 2F-140 - Page 48

ROBOTIQ 2F-140
152 pages
Print Icon
To Next Page IconTo Next Page
To Next Page IconTo Next Page
To Previous Page IconTo Previous Page
To Previous Page IconTo Previous Page
Loading...
2F-85 & 2F-140 - Instruction Manual
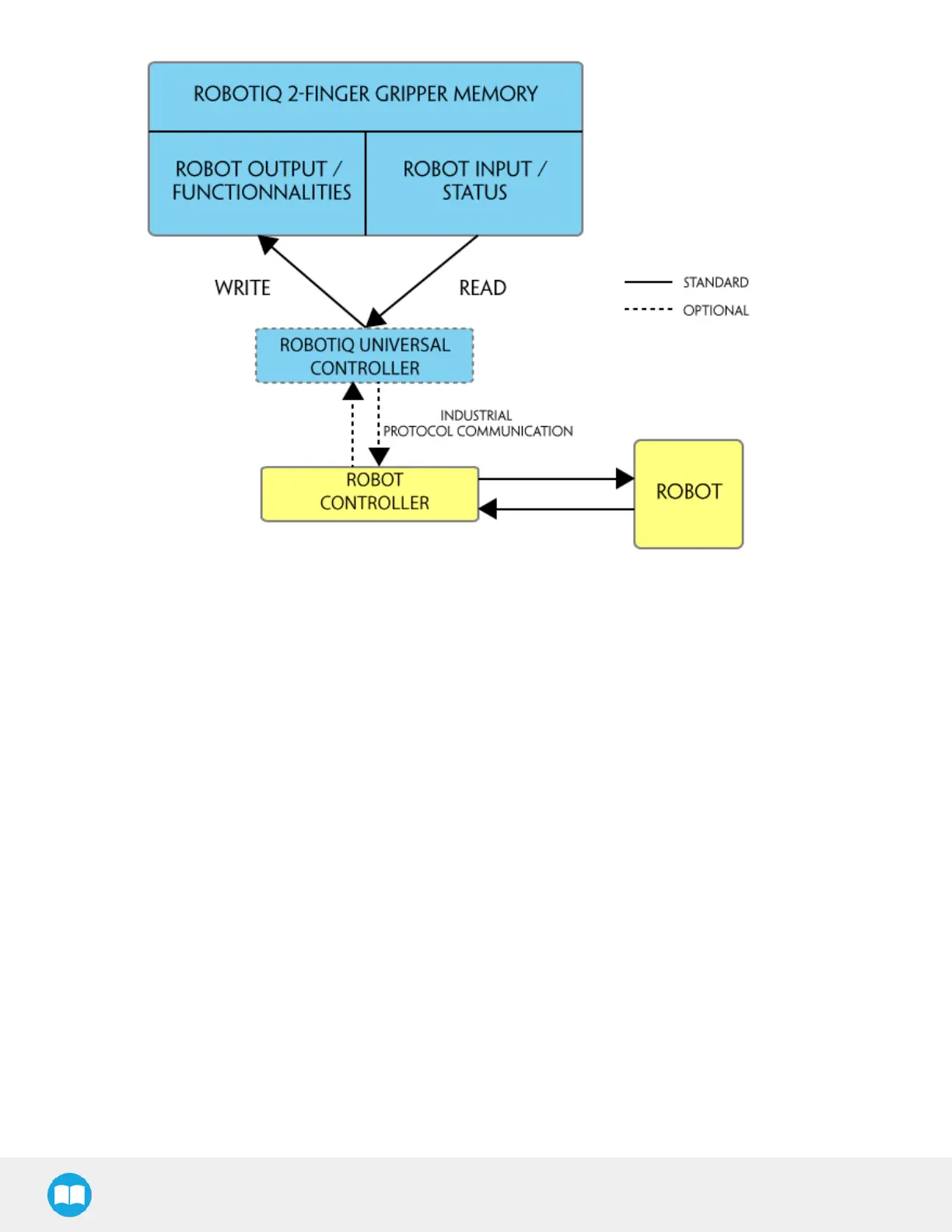
Fig. 4-1: 2-Finger control logic overview
48