EasyManua.ls Logo

Rockwell Automation Allen-Bradley 2080-L50E - Chapter 17 HMI Screen; Create a Screen for Your PanelView 800 Application

Rockwell Automation Allen-Bradley 2080-L50E
108 pages
Print Icon
To Next Page IconTo Next Page
To Next Page IconTo Next Page
To Previous Page IconTo Previous Page
To Previous Page IconTo Previous Page
Loading...
Rockwell Automation Publication 2080-QS004C-EN-E - October 2023 77
Chapter 17
HMI Screen
Create a Screen for Your PanelView 800 Application
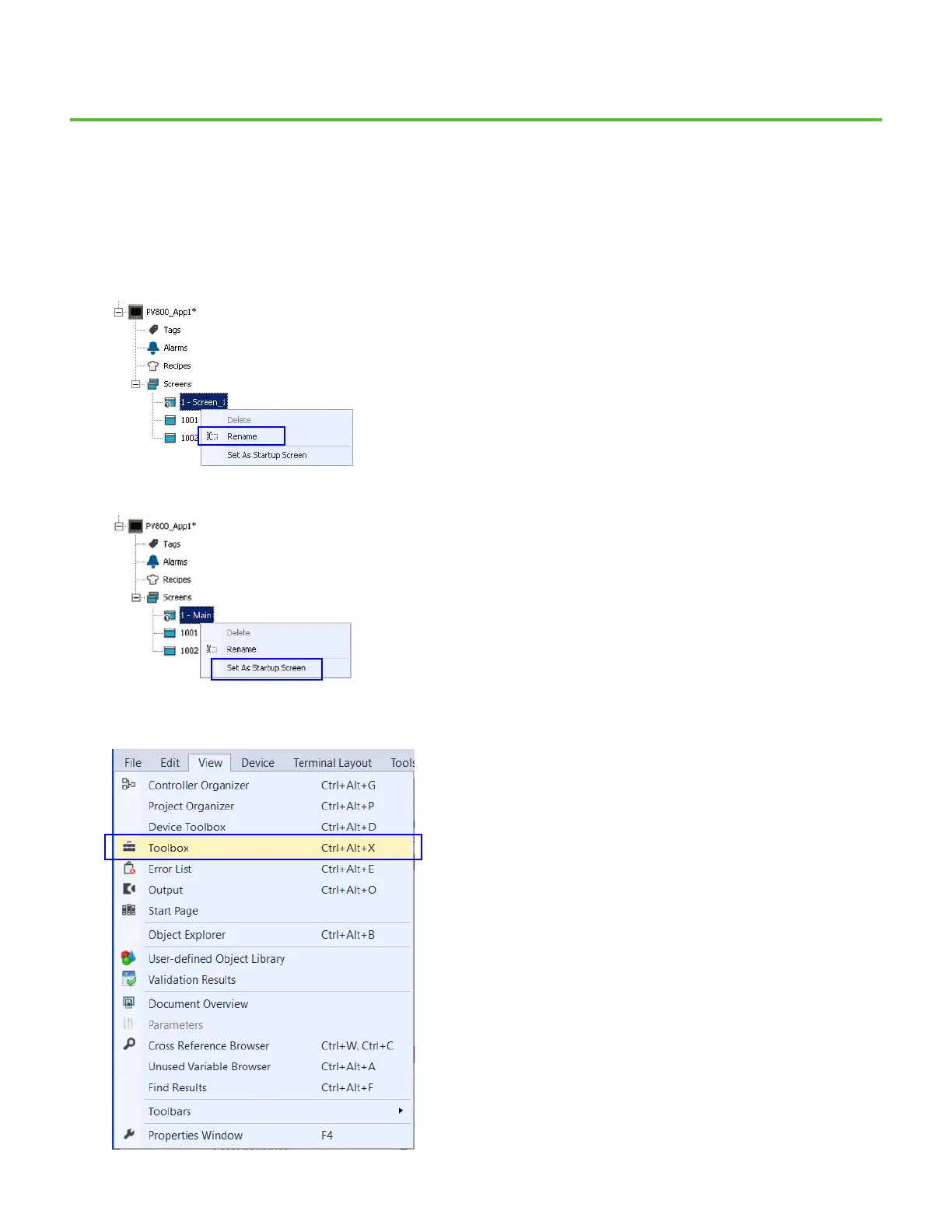
1. By default, a screen is already added to your application called “Screen_1”. Rename this screen to “Main” by right-clicking it, and select
Rename.
2. Right-click Main and select Set As Startup Screen.
3. Double-click Main to open the screen for editing.
4. Open the Toolbox window to access objects to use for designing your screen. Click View > Toolbox from the menu bar.

Related product manuals