EasyManua.ls Logo

Rockwell Automation Allen-Bradley 2080-L50E - View Real-time Changes in List Format

Rockwell Automation Allen-Bradley 2080-L50E
108 pages
Print Icon
To Next Page IconTo Next Page
To Next Page IconTo Next Page
To Previous Page IconTo Previous Page
To Previous Page IconTo Previous Page
Loading...
32 Rockwell Automation Publication 2080-QS004C-EN-E - October 2023
Chapter 6 Monitor Your Micro800 Controller Program
So far, you have monitored your program primarily by viewing real-time changes in the Ladder Diagram editor. If you want to view the real-
time changes in a list format instead, you can view them in the Variables list.
View Real-time Changes in List Format
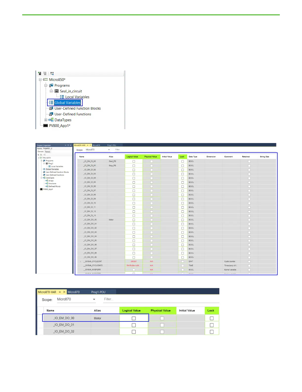
The variables that we are working on are embedded I/O points, and are viewed in the Global Variables list.
1. Double-click Global Variables in your Project Organizer.
The Global Variables list launches in a new tab in the main project workspace.
2. Locate the _IO_EM_DO_00 embedded I/O variable in the Global Variable list, observe that the Logical Value checkbox is not selected.

Related product manuals