EasyManua.ls Logo

Canon imagePROGRAF iPF655 - Page 932

Canon imagePROGRAF iPF655
948 pages
To Next Page IconTo Next Page
To Next Page IconTo Next Page
To Previous Page IconTo Previous Page
To Previous Page IconTo Previous Page
Loading...
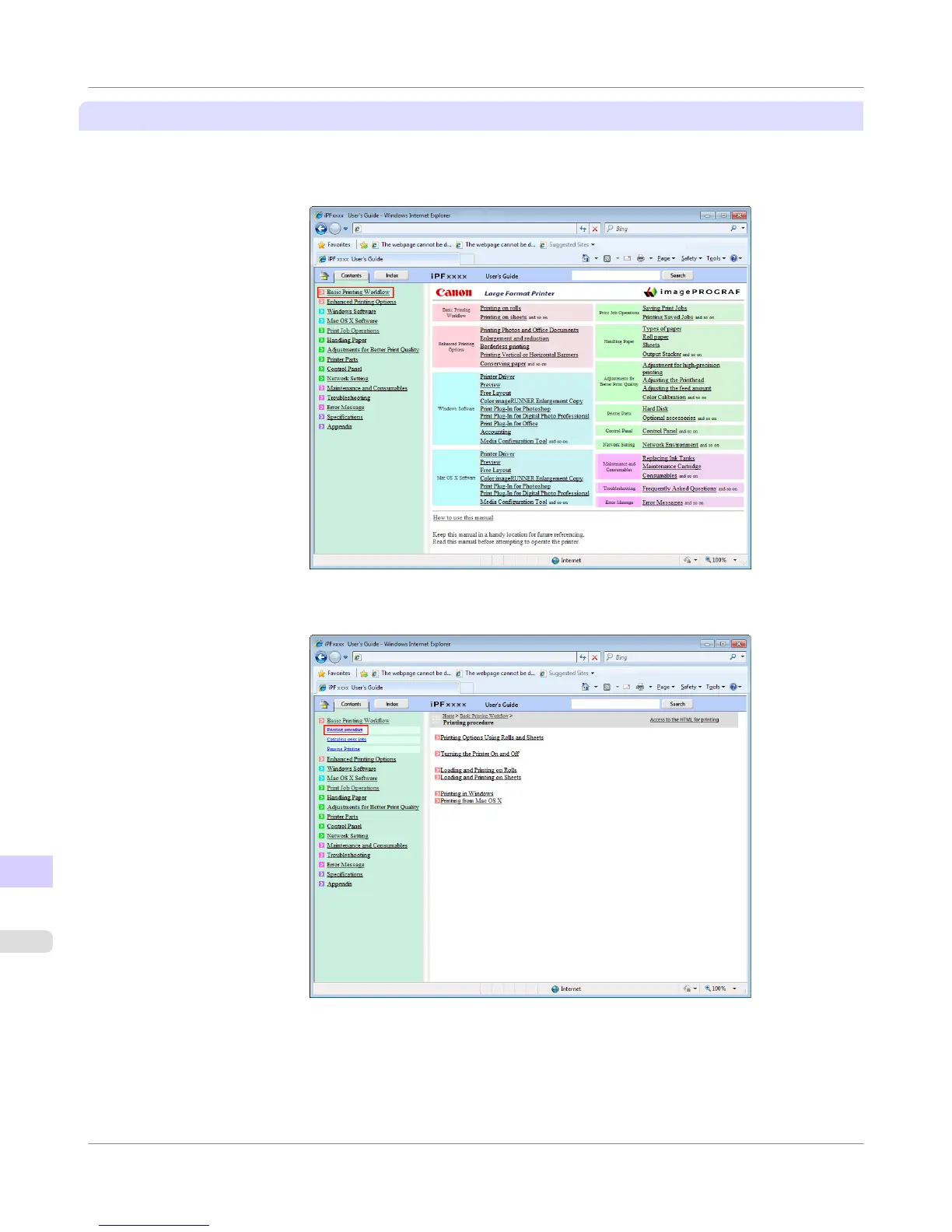
Printing a group of individual topics in the manual
When you access printable HTML versions from subtitles in the table of contents, you can specify a group of topics to print.
1. Click a section title in the table of contents. Here, Basic Printing Workflow is used as an example.
2. Under Basic Printing Workflow, click Printing Procedure.
Appendix
>
How to use this manual
>
HTML Version of the Manual for Printing
iPF655
15
916

Table of Contents

Other manuals for Canon imagePROGRAF iPF655

Related product manuals