EasyManua.ls Logo

Nuvoton NuEclipse - Figure 4-18 Peripheral Registers View

Default Icon
57 pages
Print Icon
To Next Page IconTo Next Page
To Next Page IconTo Next Page
To Previous Page IconTo Previous Page
To Previous Page IconTo Previous Page
Loading...
NuEclipse
Apr. 25, 2022 Page 28 of 57 Rev 1.02.019
NU
ECLIPSE USER MANUAL
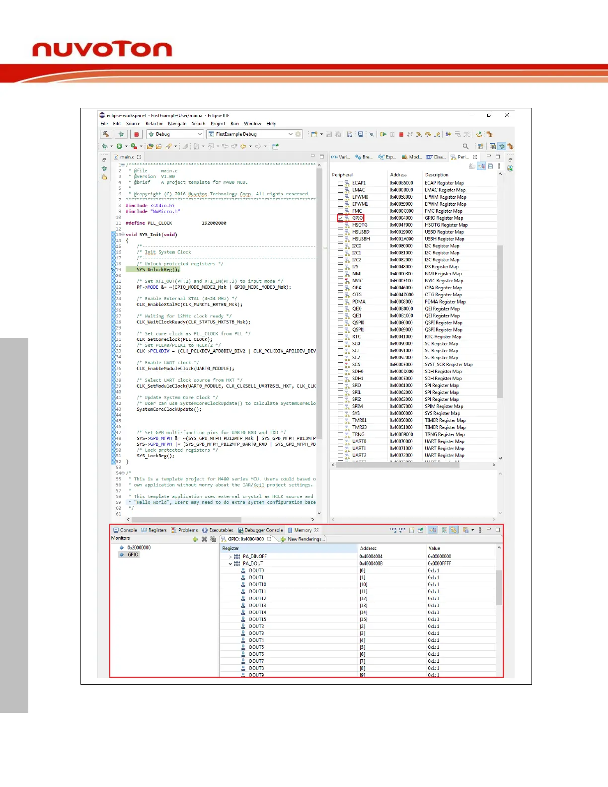
As a result, we can monitor the peripheral registers when debugging.
Figure 4-18 Peripheral Registers View

Table of Contents