EasyManua.ls Logo

Quantum Systems VECTOR - Page 90

Quantum Systems VECTOR
126 pages
Print Icon
To Next Page IconTo Next Page
To Next Page IconTo Next Page
To Previous Page IconTo Previous Page
To Previous Page IconTo Previous Page
Loading...
90
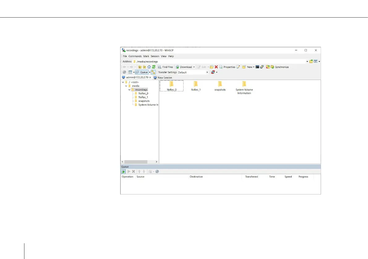
You can now nd the recorded les in-
side the folders on the SD-Card.
Every recording start creates a new
folder.

Table of Contents