EasyManua.ls Logo

REXROTH efc series - Page 32

REXROTH efc series
68 pages
Print Icon
To Next Page IconTo Next Page
To Next Page IconTo Next Page
To Previous Page IconTo Previous Page
To Previous Page IconTo Previous Page
Loading...
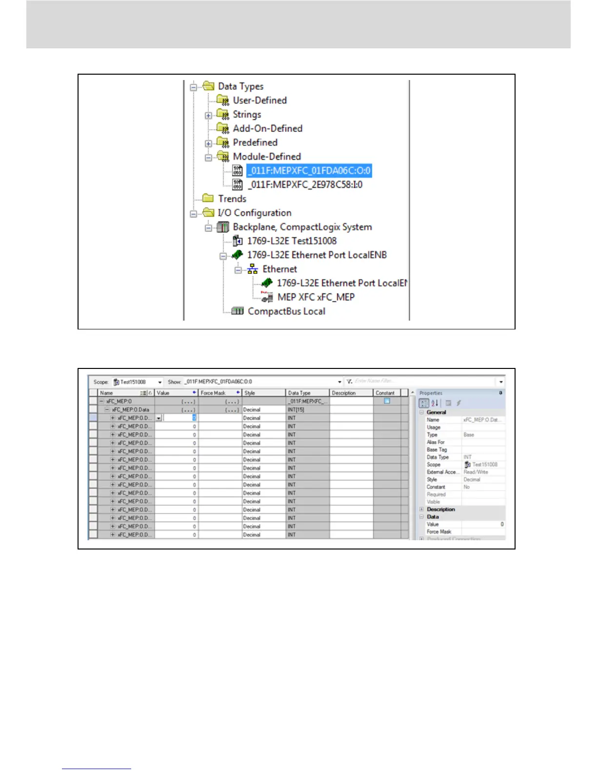
Fig. 6-5: MEP monitor tags
Right-click then choose Monitor Tags. The interface is shown as below.
Fig. 6-6: MEP monitor tags 1
Change the monitor tags xFC_MEP.O.0.data value to 129, the frequency con-
verter will running.
Bosch Rexroth AG
EtherNet/IP
Multi-Ethernet Card
26/61
DOK-RCON0*-XFCX610*MUL-IT02-EN-P

Related product manuals