EasyManua.ls Logo

Fujitsu PRIMERGY TX1310 M5 - FRONT IO USB W;Bmc

Fujitsu PRIMERGY TX1310 M5
265 pages
Print Icon
To Next Page IconTo Next Page
To Next Page IconTo Next Page
To Previous Page IconTo Previous Page
To Previous Page IconTo Previous Page
Loading...
11TX1310 M5
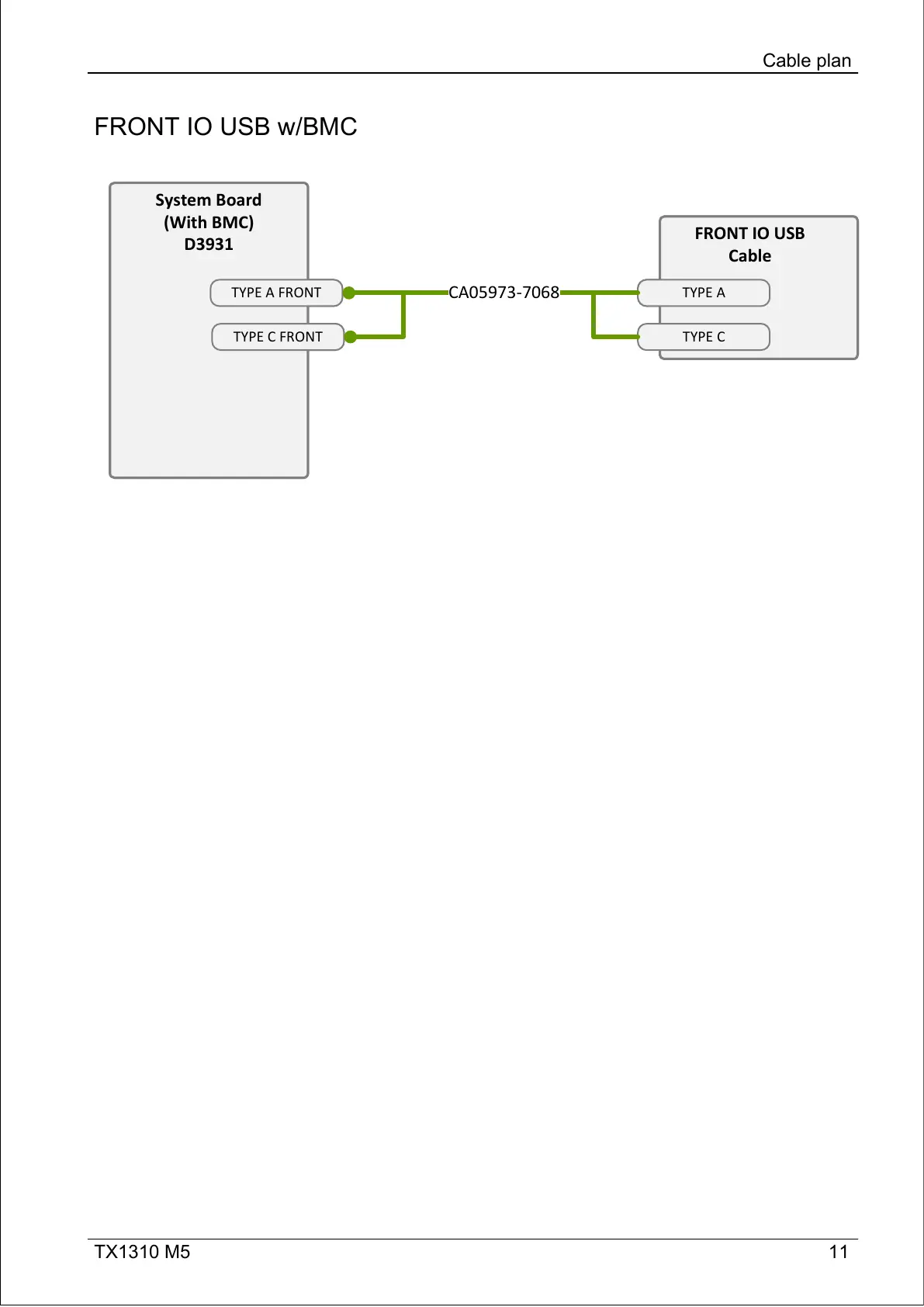
FRONT IO USB w/BMC
Cable plan
System Board
(With BMC)
D3931
TYPE A FRONT
TYPE C FRONT
System Board
(With BMC)
D3931
TYPE A FRONT
TYPE C FRONT
FRONT IO USB
Cable
TYPE A
FRONT IO USB
Cable
TYPE A
TYPE C
CA05973-7068

Table of Contents

Related product manuals