EasyManua.ls Logo

ScreenBeam 1100 Plus - Page 86

ScreenBeam 1100 Plus
107 pages
Print Icon
To Next Page IconTo Next Page
To Next Page IconTo Next Page
To Previous Page IconTo Previous Page
To Previous Page IconTo Previous Page
Loading...
82
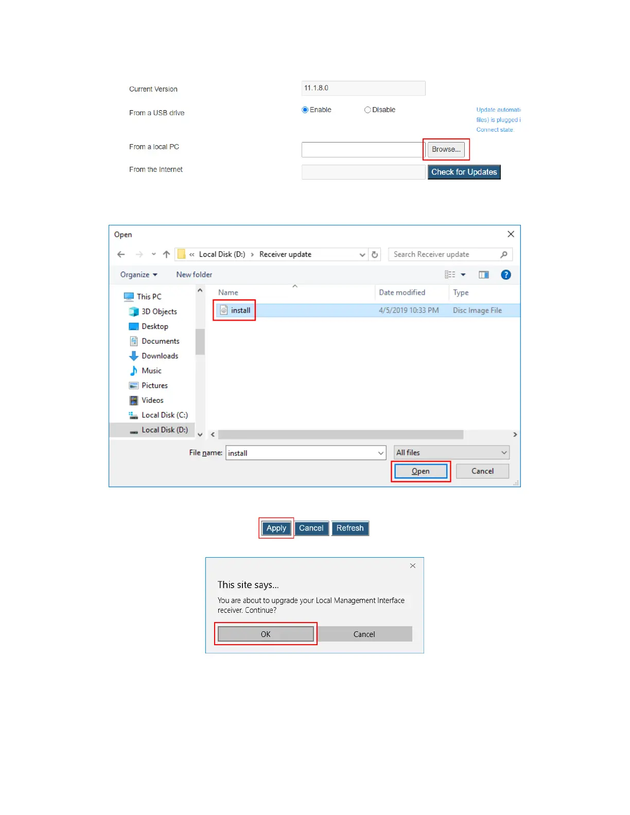
4. The Open window appears. Navigate to the extracted firmware file folder. Select the
firmware file (“install.img”) and click the “Openbutton to continue.
5. Click the Apply button, and then click OK on the pop-up message box to continue.
6. The web server starts transferring the firmware file to the receiver.

Table of Contents

Other manuals for ScreenBeam 1100 Plus

Related product manuals