EasyManua.ls Logo

ScreenBeam 1100 Plus - VII.2 Exporting Receiver Log with LMI

ScreenBeam 1100 Plus
107 pages
Print Icon
To Next Page IconTo Next Page
To Next Page IconTo Next Page
To Previous Page IconTo Previous Page
To Previous Page IconTo Previous Page
Loading...
87
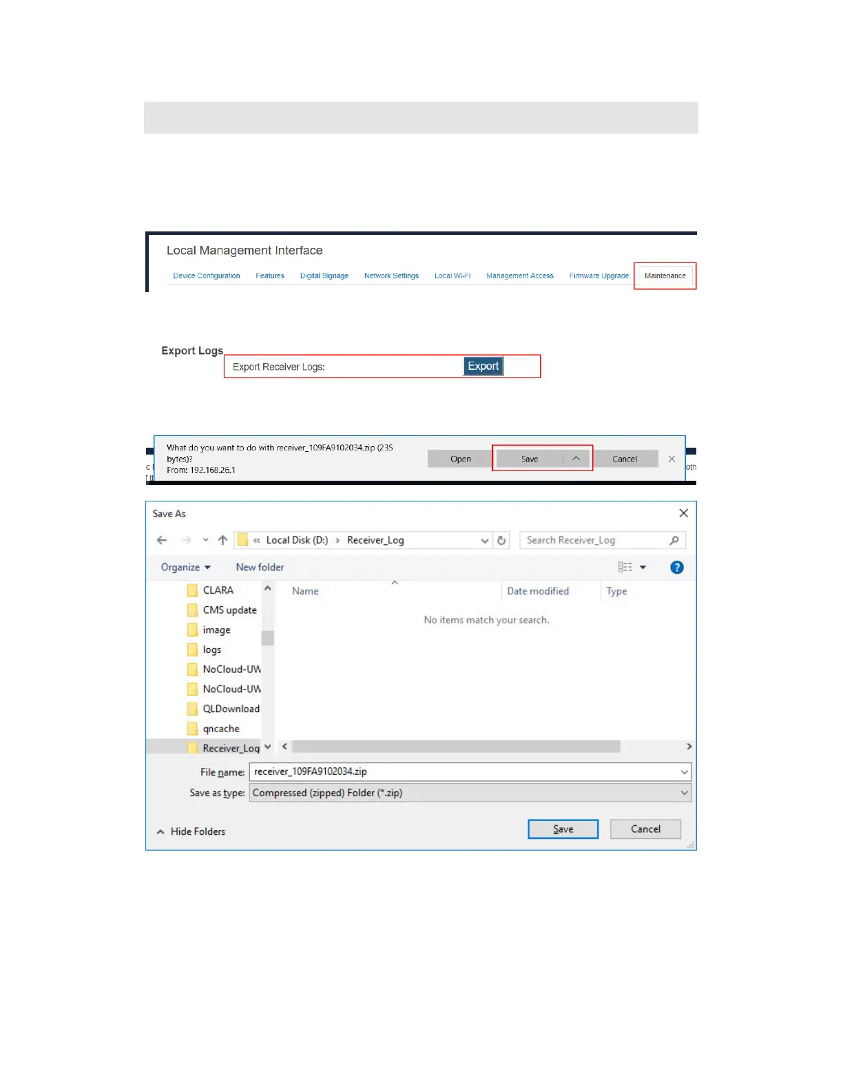
VII.2 Exporting Receiver Log with LMI
To export logs from the receiver, follow this procedure:
1. Ensure receiver logging is enabled. Refer to Section VII.1 Setting up Receiver Logging for
details.
2. Log into the receiver’s LMI, and go to the Maintenance tab page.
3. Go to the Export Logs section, and click the Export button next to Export Receiver
Logs.
4. The file download dialog box appears. Click Save or Save as to save the receiver log.

Table of Contents

Other manuals for ScreenBeam 1100 Plus

Related product manuals