EasyManua.ls Logo

Yamaha L2 - 2.3 Login; 2.4 Command input mode

Yamaha L2
266 pages
Print Icon
To Next Page IconTo Next Page
To Next Page IconTo Next Page
To Previous Page IconTo Previous Page
To Previous Page IconTo Previous Page
Loading...
If you PUT (write) with "config" specified as the remote path, the changes are added or overwritten to the current operating
settings. Settings that you do not add or change will remain as the current operating settings. Since the setting values are not
saved, you must use the write command etc. if you want to save them.
The encrypted password (password 8 or enable password 8 command format) is not applied to the settings even if it is
PUT to running-config via TFTP. And, users are not actually registered when making settings for users that include
encrypted passwords (username command).
2.3 Login
When the SWR2311P has finished starting up, a login screen is displayed.
If a user is configured, enter the user name and password. If a user is not configured, omit the user name by pressing the Enter
key, and enter the login password instead to log in as an unknown user.
When authentication is successful, the command prompt appears. Since no user password is specified with the default settings,
you will be able to log in without a password.
Login screen
Username:
Password:
Console screen following login
SWR2311P Rev.2.02.06 (Tue Mar 13 08:41:39 2018)
Copyright (c) 2018 Yamaha Corporation. All Rights Reserved.
SWR2311P>
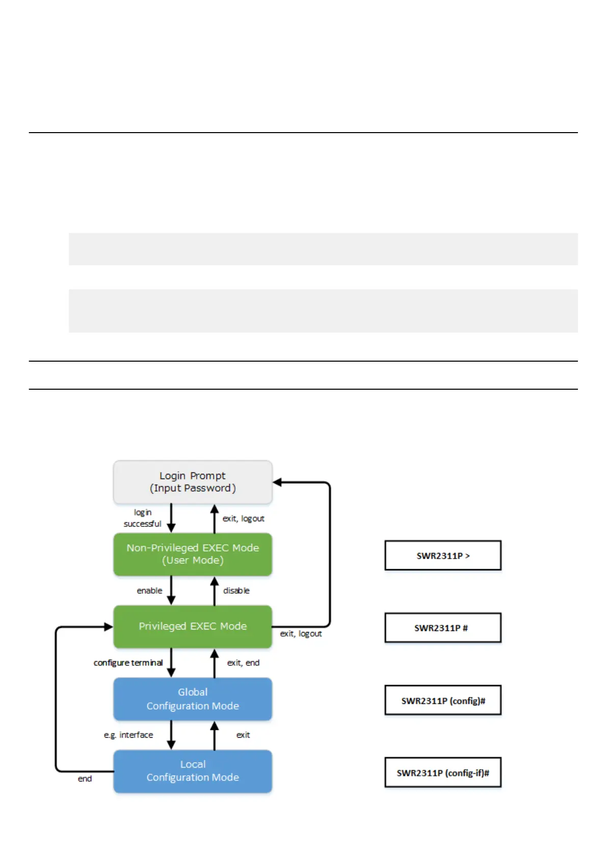
2.4 Command input mode
2.4.1 Command input mode basics
In order to change the settings of the SWR2311P or to reference the status, you must move to the appropriate command input
mode and then execute the command. Command input mode is divided into hierarchical levels as shown below, and the
commands that can be entered in each mode are different. By noting the prompt, the user can see which mode they are currently
in.
18 | Command Reference |
How to use the commands

Table of Contents

Related product manuals