EasyManua.ls Logo

Primes PROFINET - Process Data Mapping

Primes PROFINET
98 pages
Print Icon
To Next Page IconTo Next Page
To Next Page IconTo Next Page
To Previous Page IconTo Previous Page
To Previous Page IconTo Previous Page
Loading...
PowerMeasuringModule PMM
35,0(
6
78
Revision 13 EN - 02/2023
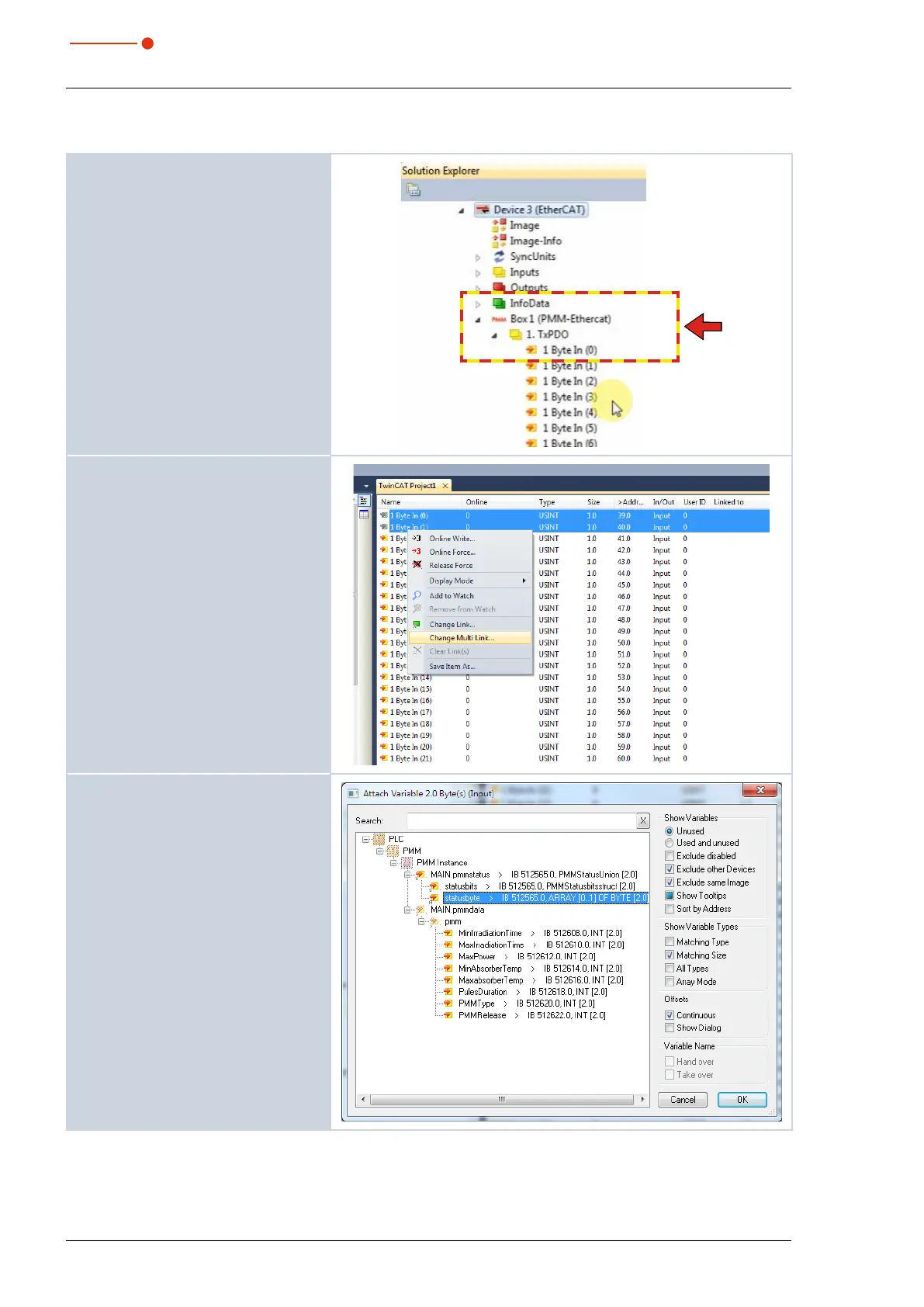
14.2 Process data mapping
1. Open the PMM Ethercat box.
2. Open the subdirectory for the input
data TxPDO.
3. Mark the first two bytes (status
bytes) in the project window and
click on Change Multi Link... in the
context menu.
4. Mark the input Status byte and
click on OK.

Table of Contents

Related product manuals