EasyManua.ls Logo

Polycom CX5500 - Page 119

Polycom CX5500
386 pages
Print Icon
To Next Page IconTo Next Page
To Next Page IconTo Next Page
To Previous Page IconTo Previous Page
To Previous Page IconTo Previous Page
Loading...
Polycom CX5500 Unified Conference Station Administrator’s Guide 1.1.0
Polycom, Inc. 119
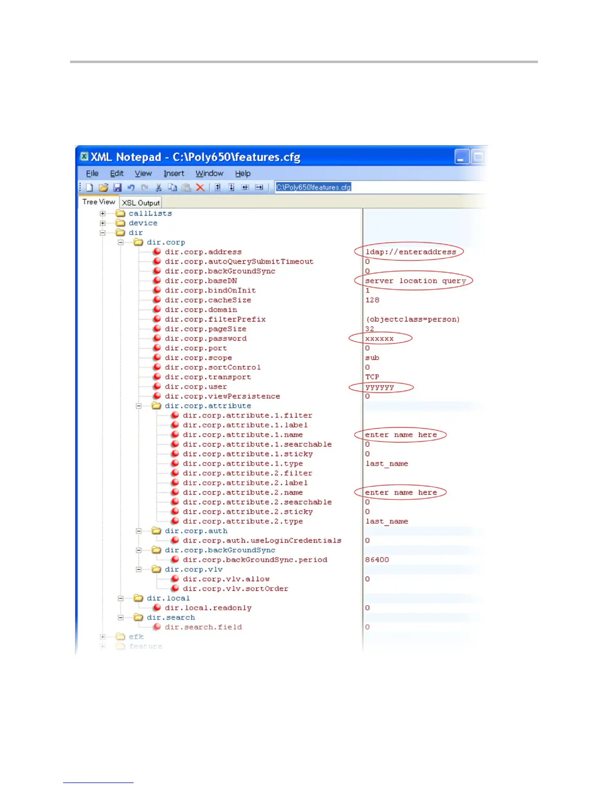
The following illustration points you to the minimum parameters you need to set. Enter a corporate
directory address in dir.corp.address, and specify where on the corporate directory server you want
to make queries in dir.corp.baseDN. In addition, you will require a user name and password. The
dir.corp.attribute.x.name must match the attributes in the server.
To search the corporate directory, press the Directories key on the phone and select Corporate
Directory.

Table of Contents

Other manuals for Polycom CX5500

Related product manuals