EasyManua.ls Logo

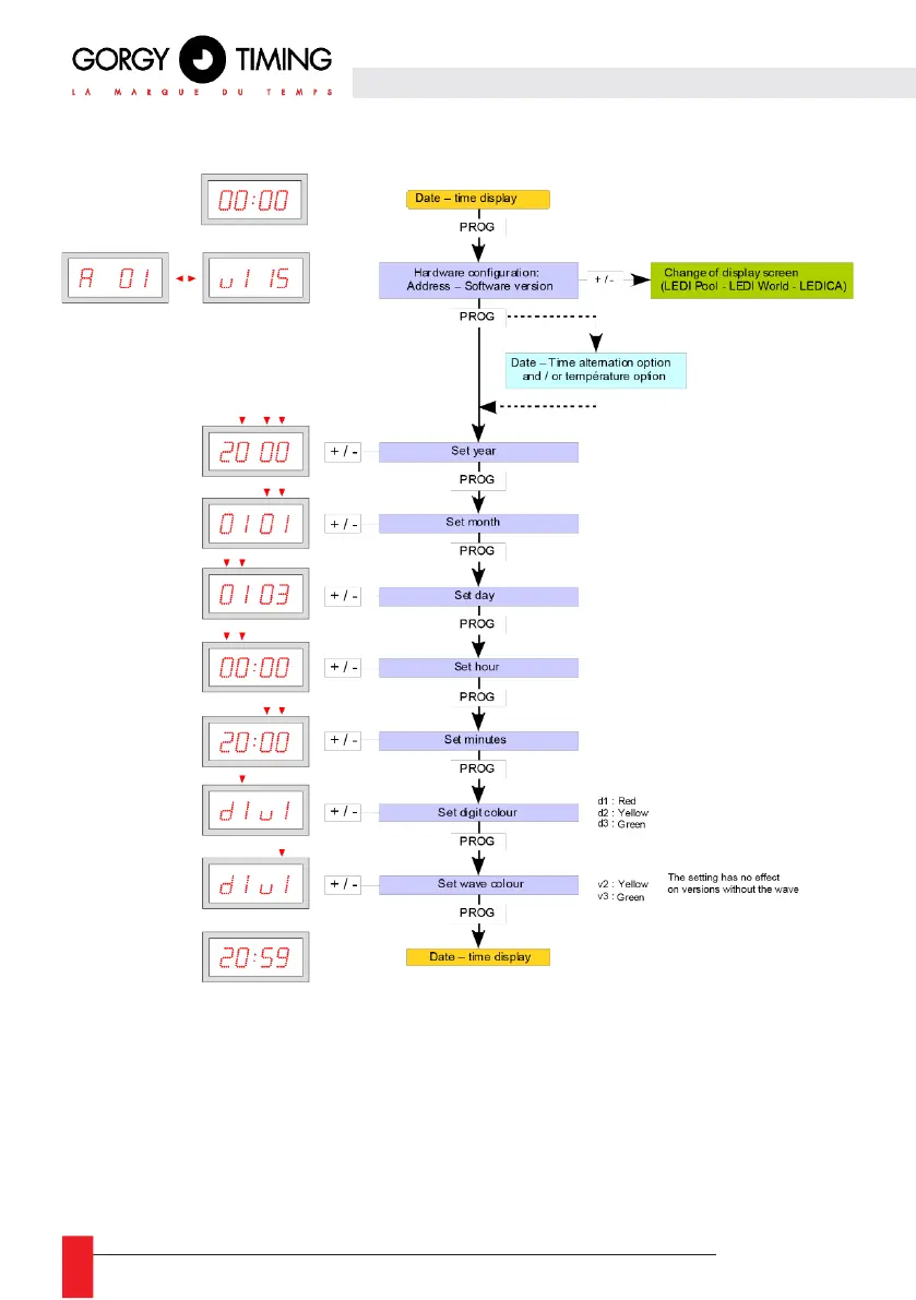
Gorgy Timing LEDI - 4.1.1. DATE AND TIME CONFIGURATION

Gorgy Timing LEDI
93 pages
Print Icon
To Next Page IconTo Next Page
To Next Page IconTo Next Page
To Previous Page IconTo Previous Page
To Previous Page IconTo Previous Page
Loading...
34
MDE-LEDI-1099V4.0
4.1.1. Configuration date/heure

Table of Contents

Related product manuals