EasyManua.ls Logo

Comtrol DeviceMaster PRO - SSH Session

Comtrol DeviceMaster PRO
174 pages
Print Icon
To Next Page IconTo Next Page
To Next Page IconTo Next Page
To Previous Page IconTo Previous Page
To Previous Page IconTo Previous Page
Loading...
124 - Managing the DeviceMaster DeviceMaster Installation and Configuration Guide: 2000594 Rev. F
Managing the DeviceMaster
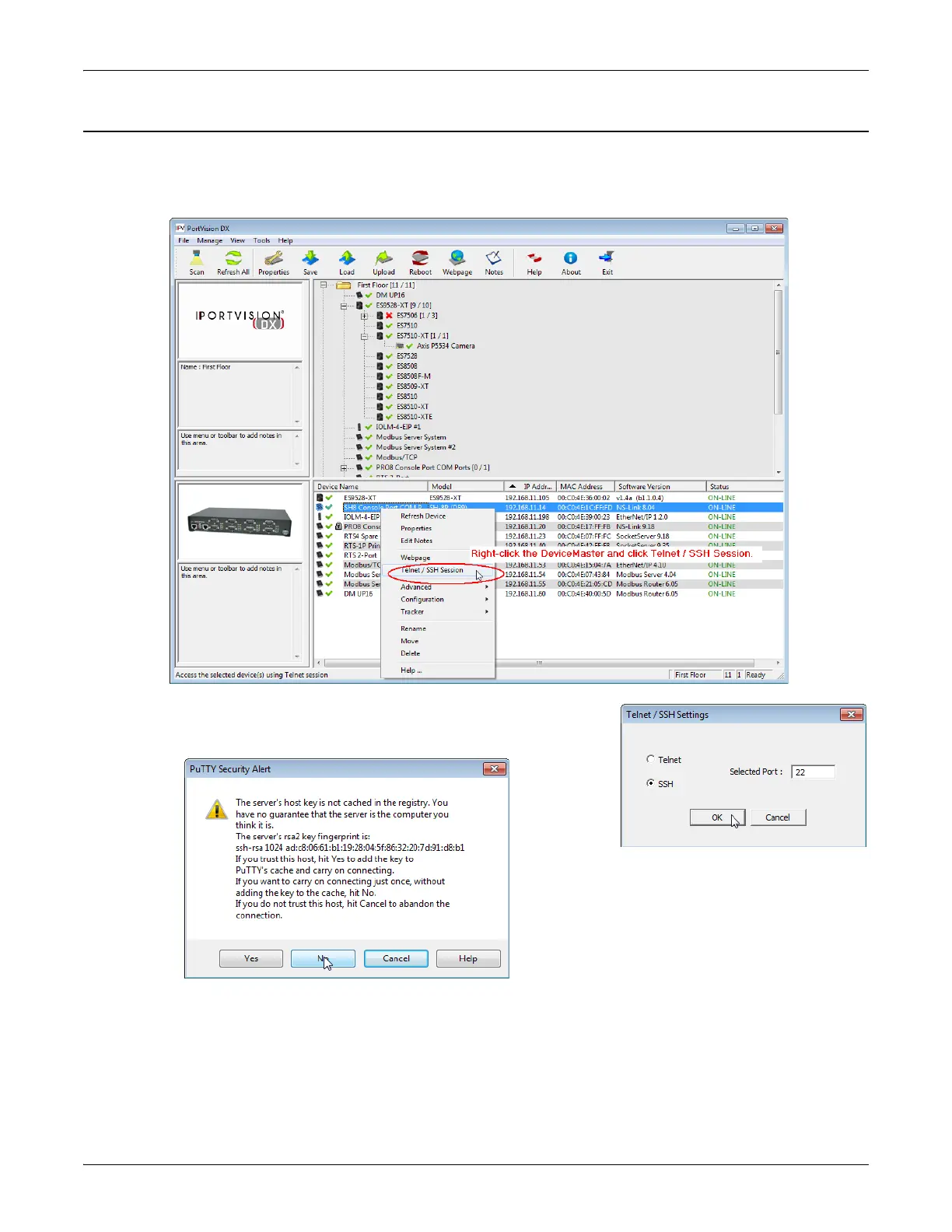
SSH Session
Use the following procedure to access an SSH session with PortVision DX.
1. In PortVision DX, PortVision DX, right-click the DeviceMaster in the Device List pane for which you want
to open an SSH session, and click Telnet/SSH Session.
2. Click SSH and leave the port number at the default.
3. If necessary (depending on the operating system), respond to the
security notification.
4. Press Enter.
Note: The DeviceMaster does not have a user name.
5. If necessary, enter the password and press Enter. If a password has not been set, press Enter.

Table of Contents

Related product manuals