EasyManua.ls Logo

HP StorageWorks P9000 - Page 121

HP StorageWorks P9000
399 pages
To Next Page IconTo Next Page
To Next Page IconTo Next Page
To Previous Page IconTo Previous Page
To Previous Page IconTo Previous Page
Loading...
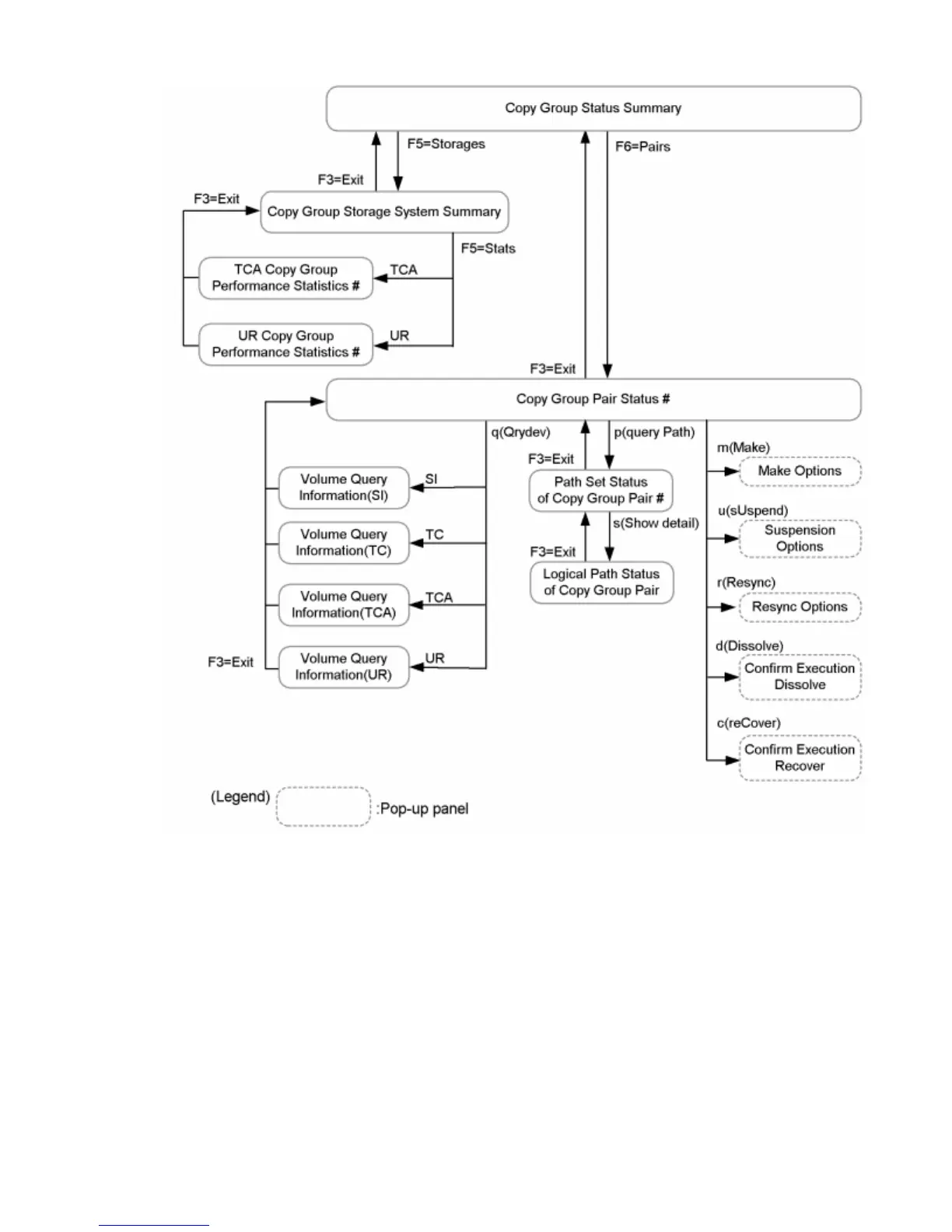
Figure 101 Panel Transitions from the Copy Group Status Summary Panel
The Copy Group Status Summary panel is shown in Figure 102 (page 122).
Manage Copy Groups Panel (Copy Group Operation) 121

Table of Contents

Other manuals for HP StorageWorks P9000

Related product manuals