EasyManua.ls Logo

Gtec SATURN - Menú de Pantalla

Default Icon
Print Icon
To Next Page IconTo Next Page
To Next Page IconTo Next Page
To Previous Page IconTo Previous Page
To Previous Page IconTo Previous Page
Loading...
- 263 -
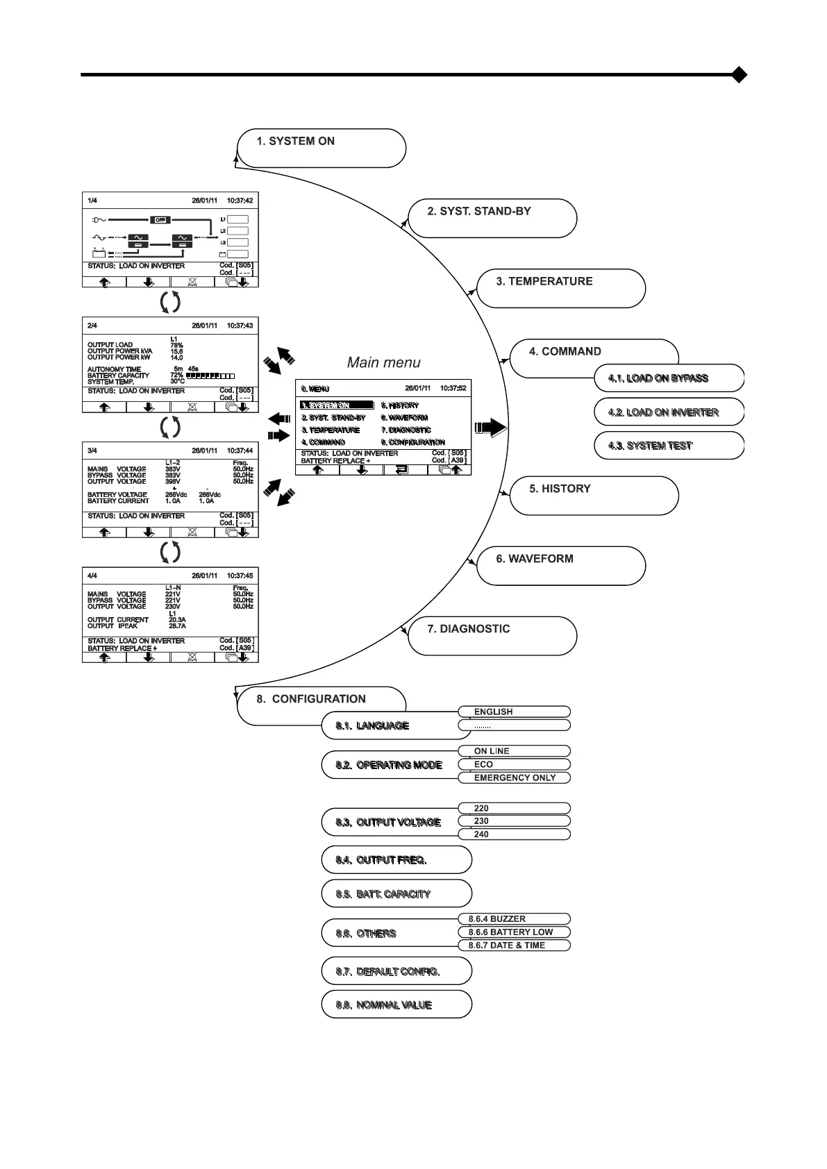
MENÚ DE PANTALLA

Table of Contents

Other manuals for Gtec SATURN

Related product manuals