EasyManua.ls Logo

Essemtec Paraquda - Page 83

Essemtec Paraquda
196 pages
Print Icon
To Next Page IconTo Next Page
To Next Page IconTo Next Page
To Previous Page IconTo Previous Page
To Previous Page IconTo Previous Page
Loading...
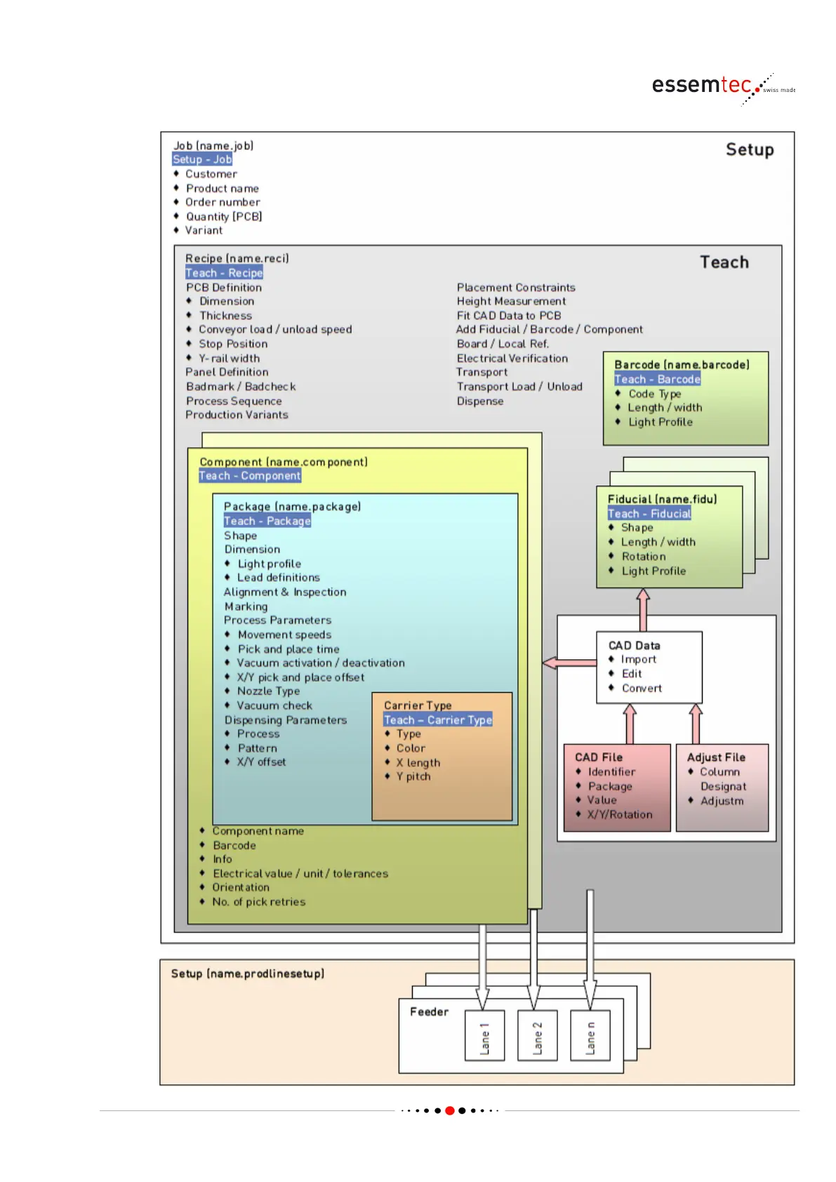
Operating of the Machine
Paraquda Startup & Safety © Essemtec AG
4-11
0000003/11 / November 4, 2014

Table of Contents

Related product manuals