EasyManua.ls Logo

Rockwell Automation Allen-Bradley Kinetix 3 2071-AP8 - Alternate Method to Reset the Drive

Rockwell Automation Allen-Bradley Kinetix 3 2071-AP8
134 pages
To Next Page IconTo Next Page
To Next Page IconTo Next Page
To Previous Page IconTo Previous Page
To Previous Page IconTo Previous Page
Loading...
100 Rockwell Automation Publication 2071-UM001E-EN-P - November 2013
Chapter 7 Configure Your Drive for Communication with a Personal Computer Running Connected Components Workbench Software
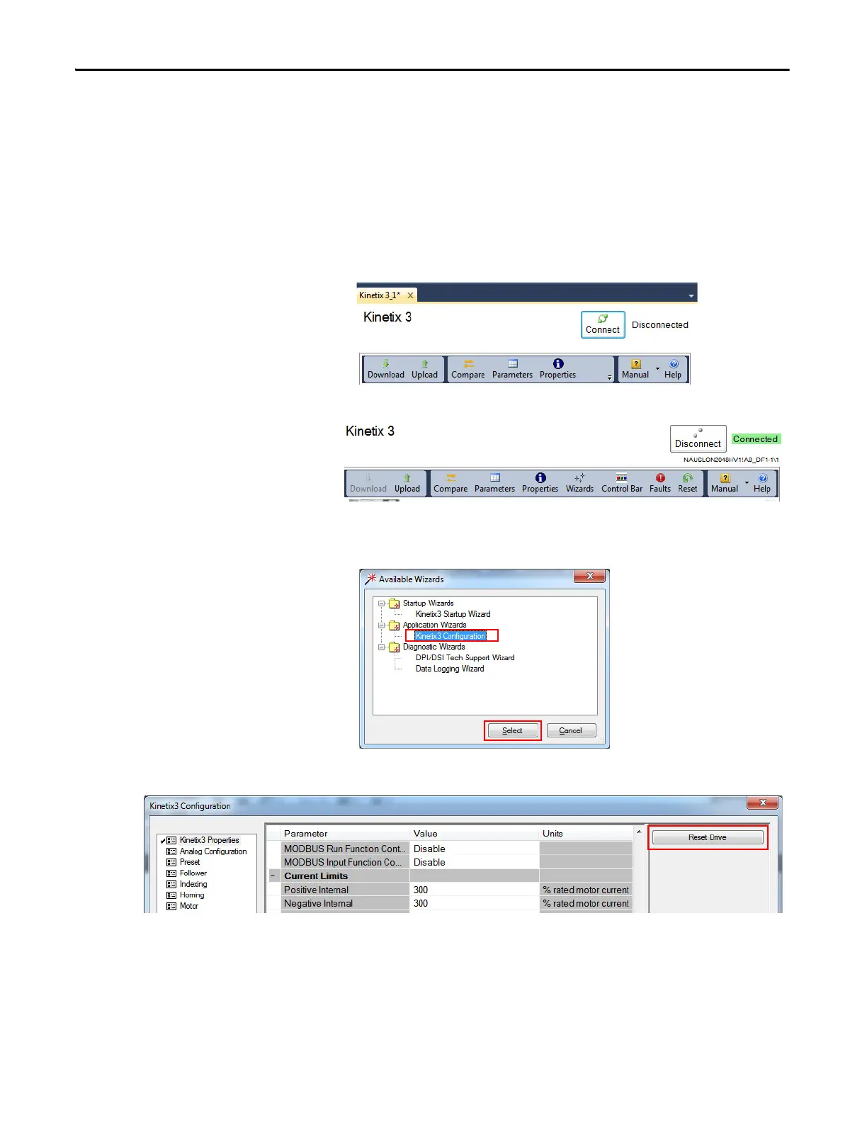
Alternate Method to Reset the Drive
In addition to resetting the drive from the Startup Wizard, you can also reset the
drive from the Kinetix 3 Configuration Wizard.
Follow these steps to reset the drive from the Kinetix 3 Startup Wizard.
1. Start the Connected Components Workbench software.
2. Click the Kinetix 3 tab, then click Connect.
3. From the menu bar, click the Wizards icon.
4. From the Available Wizards dialog box, select Application
Wizard>Kinetix 3 Configuration and click Select.
5. From the rightmost section of the pane, click Reset Drive.
6. Click Yes to confirm.

Table of Contents

Related product manuals