EasyManua.ls Logo

Daikin D-BACS - Workflow

Daikin D-BACS
376 pages
Print Icon
To Next Page IconTo Next Page
To Next Page IconTo Next Page
To Previous Page IconTo Previous Page
To Previous Page IconTo Previous Page
Loading...
251
Interface for use in LONWORKS
®
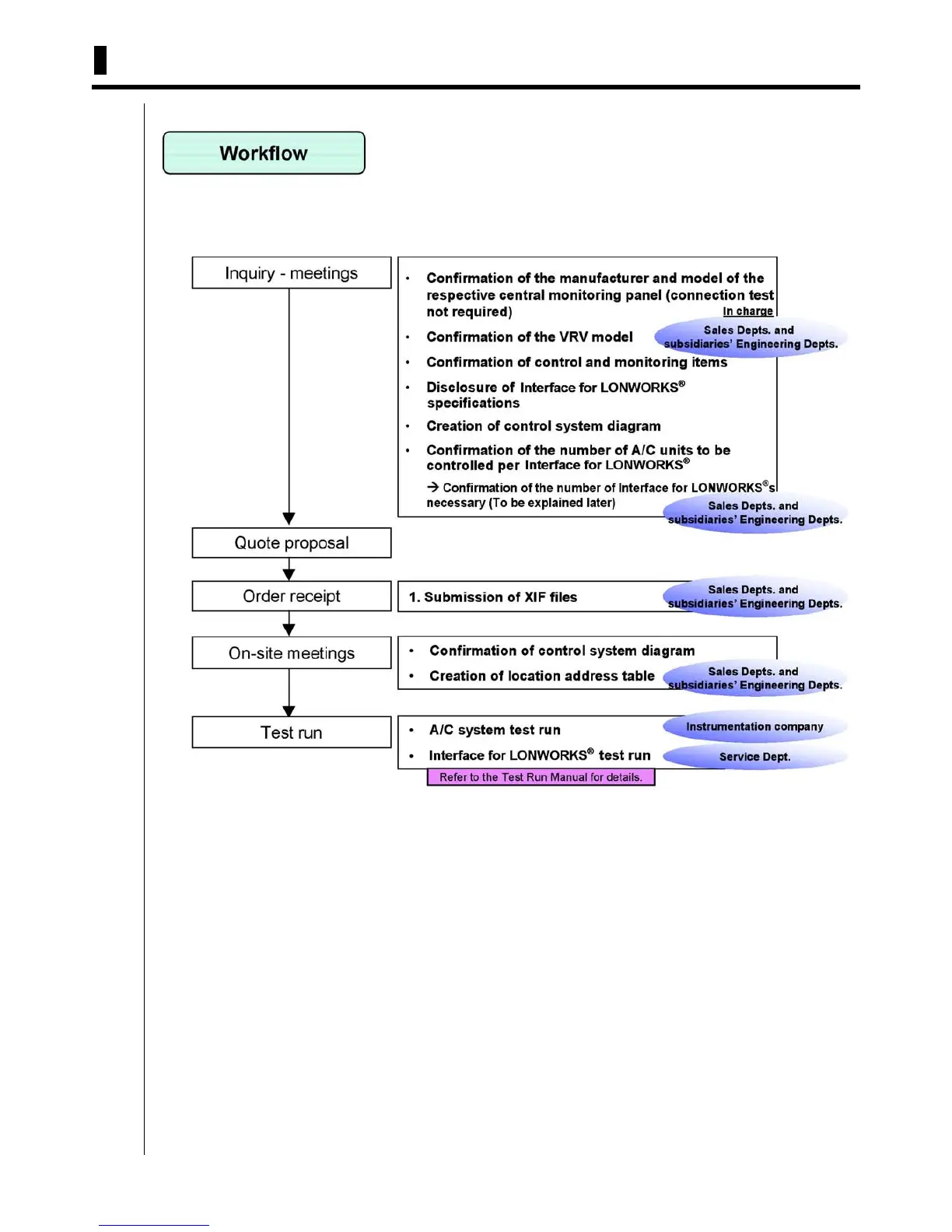
13.Workflow

Table of Contents