EasyManua.ls Logo

Fujitsu PRIMERGY RX2530 M6 - Page 459

Fujitsu PRIMERGY RX2530 M6
486 pages
To Next Page IconTo Next Page
To Next Page IconTo Next Page
To Previous Page IconTo Previous Page
To Previous Page IconTo Previous Page
Loading...
32RX2530 M6
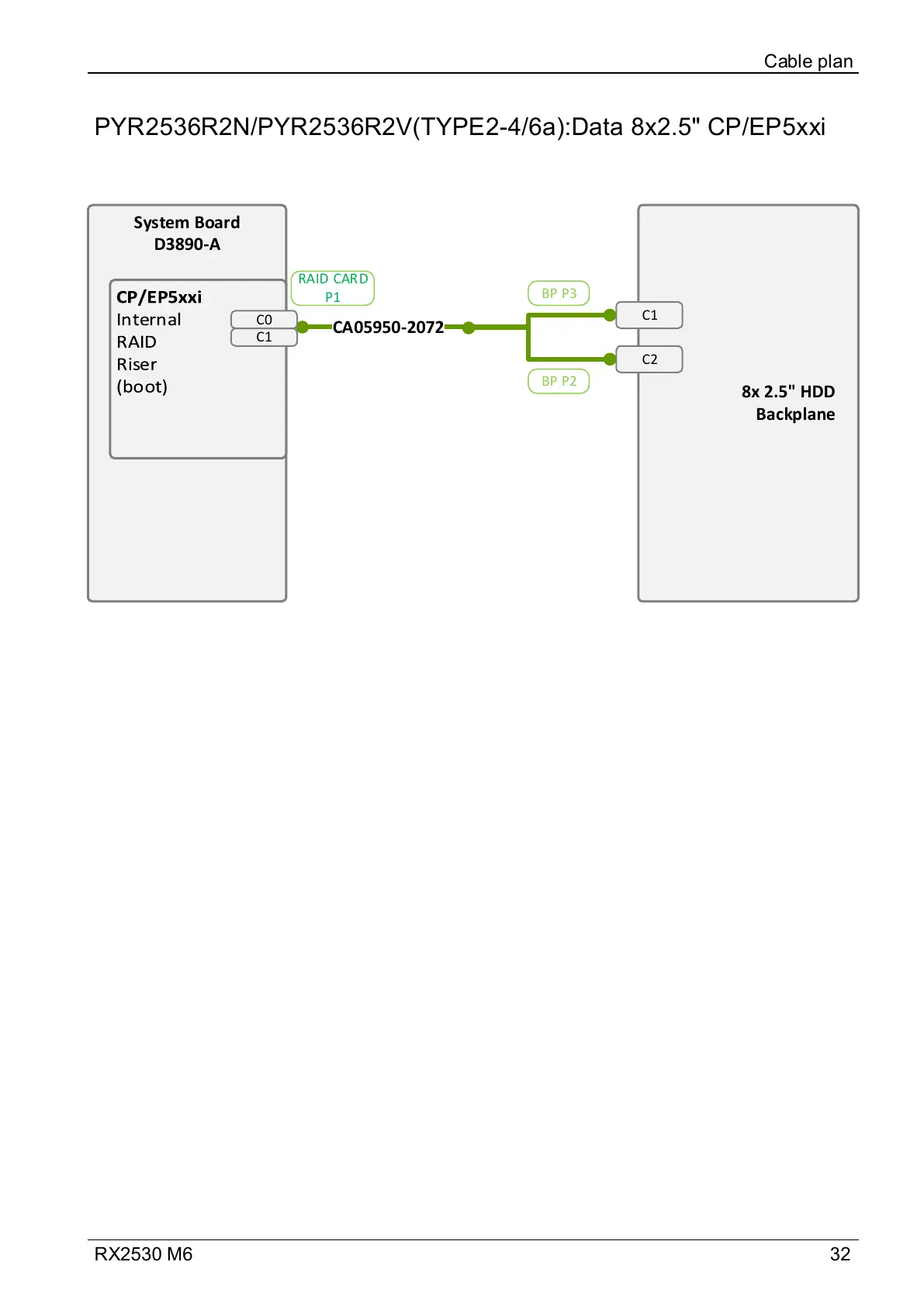
PYR2536R2N/PYR2536R2V(TYPE2-4/6a):Data 8x2.5" CP/EP5xxi
Cable plan
System Board
D3890-A
8x 2.5" HDD
Backplane
C1
C2
CA05950-2072
BP P3
BP P2
RAID CARD
P1
C1
C0

Table of Contents

Related product manuals