EasyManua.ls Logo

Harmonic ProView 7100 - Page 71

Harmonic ProView 7100
218 pages
Print Icon
To Next Page IconTo Next Page
To Next Page IconTo Next Page
To Previous Page IconTo Previous Page
To Previous Page IconTo Previous Page
Loading...
Chapter 6 Remote Management using EMS Refreshing the EMS Screen
© 2012 Harmonic Inc. 71 ProView 7000 v.2.6, Rev. E
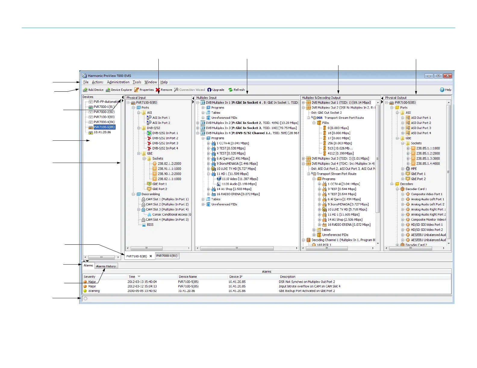
Figure 6–2: ProView 7000™ EMS Graphical User Interface
EMS Menu
EMS Toolbar
Device stream tab
Device box
Physical Input port box Multiplex Input box Multiplex and
decoding Output box
Physical Output port box
Alarm history tab
Box expand/
collapse control
Alarm report tab
Status bar
Box border

Table of Contents

Related product manuals