EasyManua.ls Logo

HP Aruba JL253A - Page 100

HP Aruba JL253A
775 pages
Print Icon
To Next Page IconTo Next Page
To Next Page IconTo Next Page
To Previous Page IconTo Previous Page
To Previous Page IconTo Previous Page
Loading...
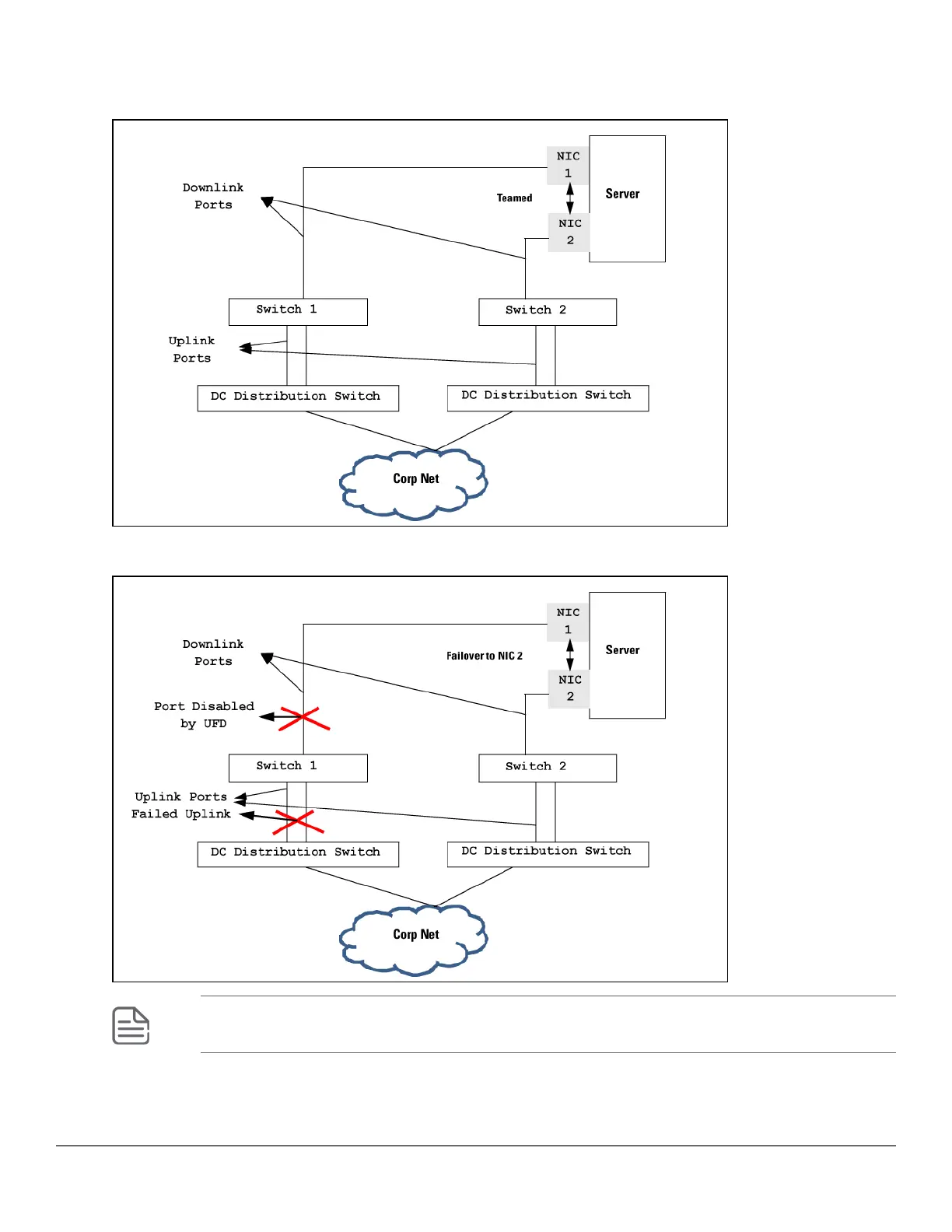
For UFD functionality to work as expected, the NIC teaming must be in Network Fault Tolerance (NFT) mode.
Figure 9: Teamed NICs in conjunction with UFD
Figure 10: Teamed NICs with a failed uplink
NOTE: The state of the LtD is purely governed by the state of the LtM, and is independent of the
physical state of the ports in the LtD.
100 Aruba 2930F / 2930M Management and Configuration Guide
for ArubaOS-Switch 16.08

Table of Contents

Related product manuals