EasyManua.ls Logo

IDTECK iTDC - Reader Mode Setting

IDTECK iTDC
146 pages
Print Icon
To Next Page IconTo Next Page
To Next Page IconTo Next Page
To Previous Page IconTo Previous Page
To Previous Page IconTo Previous Page
Loading...
SETTING CHANGES
iTDC
p.73
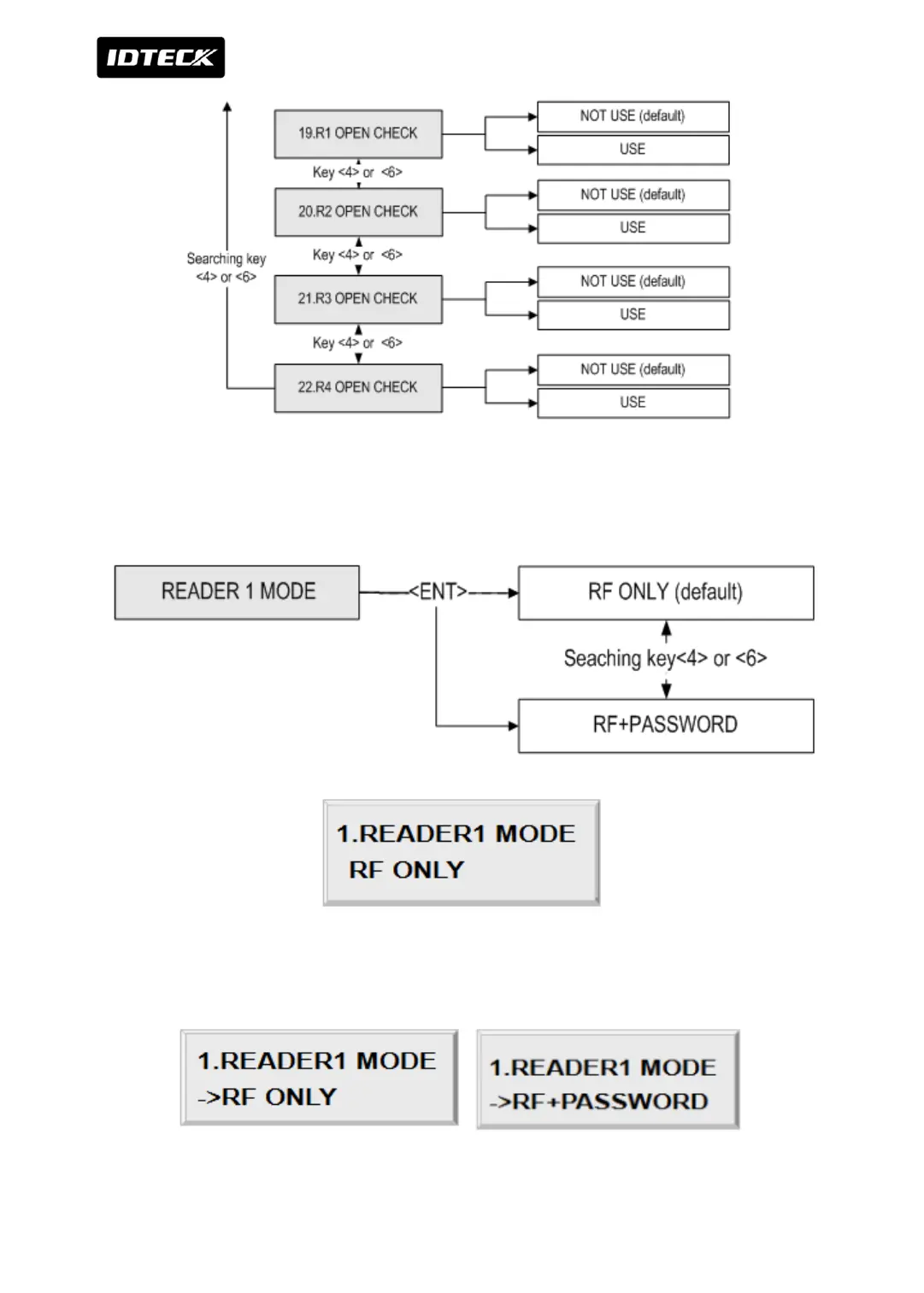
1.1 READER MODE SETTING
It shows READER1 MODE is set to RF ONLY operating mode. If you want to change the mode
to RF+PASSWORD operating mode, press <ENT> key.

Table of Contents

Other manuals for IDTECK iTDC

Related product manuals