EasyManua.ls Logo

turck BL67 - Page 356

turck BL67
507 pages
Print Icon
To Next Page IconTo Next Page
To Next Page IconTo Next Page
To Previous Page IconTo Previous Page
To Previous Page IconTo Previous Page
Loading...
Technology modules
D300529 0115 - BL67 I/O modules12-8
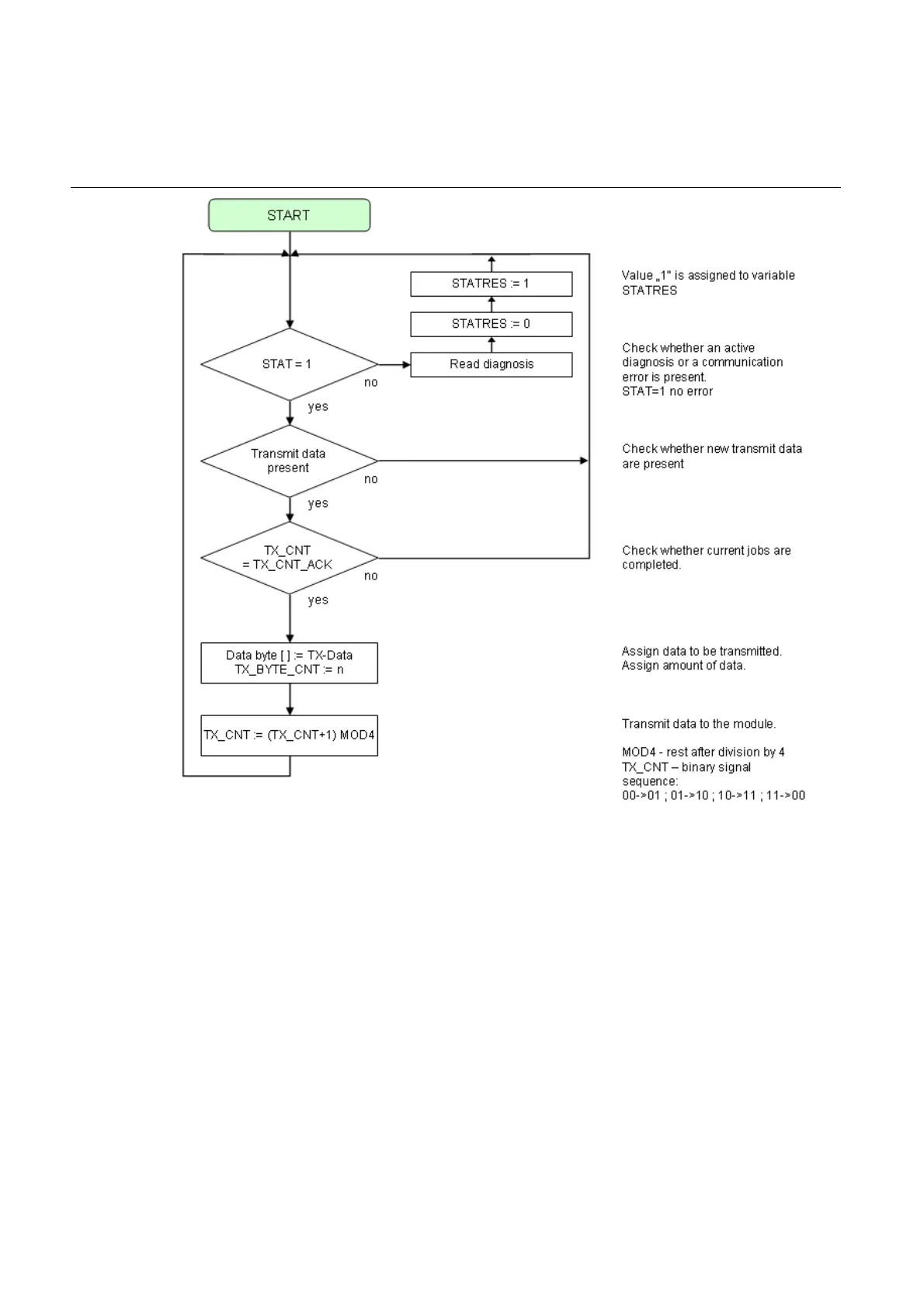
Schematic diagram of the transmit sequence
Figure 12-2:
Schematic dia-
gram of the trans-
mit sequence

Table of Contents

Other manuals for turck BL67

Related product manuals