EasyManua.ls Logo

Cleaver-Brooks ClearFire CFLC-5000 - Modulation Sensor; Setpoints

Cleaver-Brooks ClearFire CFLC-5000
290 pages
Print Icon
To Next Page IconTo Next Page
To Next Page IconTo Next Page
To Previous Page IconTo Previous Page
To Previous Page IconTo Previous Page
Loading...
Falcon Lead Lag Appendix E
E-52
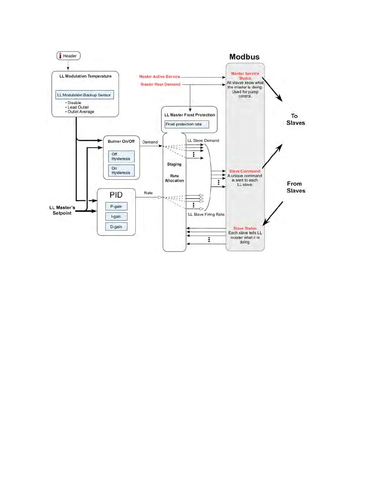
Modulation Sensor
LL MODULATION SENSOR: S5
The LL master's modulation sensor uses the S5 sensor (connector J8 terminal 11 and 12).
If the LL master is enabled and its sensor is faulty then an alert will be issued.
LL MODULATION BACKUP SENSOR: DISABLE, LEAD OUTLET, SLAVE OUTLET AVERAGE
If the sensor chosen by the LL Modulation sensor is faulty then the backup sensor provided here may be used.
If Disable is selected then no backup will be used.
If Lead Outlet is selected then the outlet temperature of the lead boiler will be used as the backup during firing.
If Slave Outlet Average is selected then average of the outlet temperatures of all slave boilers that are firing will
be used as a backup.
When the burner demand is off and no burners are firing then, for either Lead Outlet or Slave Outlet Average, the
lead boiler's outlet temperature is used to monitor for burner demand.
Setpoints
LL CH SETPOINT SOURCE: LOCAL, S2 4-20MA
If the setpoint source is Local then the control's local setpoint system is used. This setting enables the normal use
of the CH setpoint, CH TOD setpoint, and the CH outdoor reset parameters and functions.

Table of Contents