EasyManua.ls Logo

AudioCodes Mediant 500L MSBR - LDAP-Based Login Authentication Example

AudioCodes Mediant 500L MSBR
1042 pages
Print Icon
To Next Page IconTo Next Page
To Next Page IconTo Next Page
To Previous Page IconTo Previous Page
To Previous Page IconTo Previous Page
Loading...
User's Manual 18. Services
Version 6.8 239 Mediant 500L MSBR
18.4.10 LDAP-based Login Authentication Example
To facilitate your understanding on LDAP entry data structure and how to configure the
device to use and obtain information from this LDAP directory, a brief configuration
example is described in this section. The example applies to LDAP-based user login
authentication and authorization (access level), and assumes that you are familiar with
other aspects of LDAP configuration (e.g., LDAP server's address).
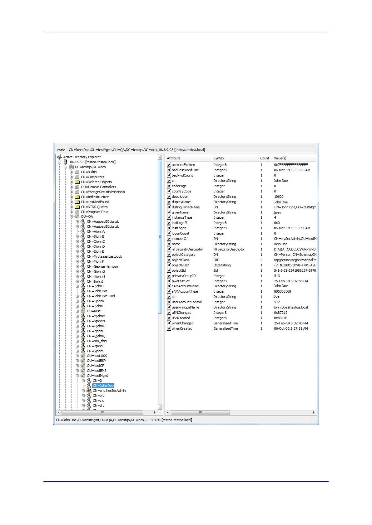
The LDAP server's entry data structure schema in the example is as follows:
DN (base path): OU=testMgmt,OU=QA,DC=testqa,DC=local. The DN path to search
for the username in the directory is shown below:
Figure 18-15: Base Path (DN) in LDAP Server

Table of Contents

Other manuals for AudioCodes Mediant 500L MSBR

Related product manuals