EasyManua.ls Logo

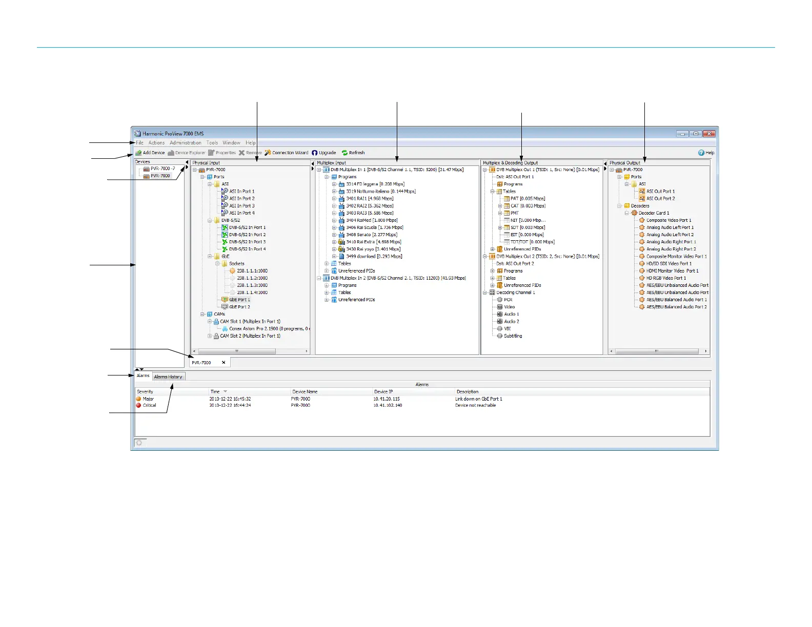
Harmonic ProView 7000 - Figure 3-1: EMS Window

Harmonic ProView 7000
230 pages
Print Icon
To Next Page IconTo Next Page
To Next Page IconTo Next Page
To Previous Page IconTo Previous Page
To Previous Page IconTo Previous Page
Loading...
Chapter 3 Configuration and Monitoring The ProView 7000 EMS
© 2011 Harmonic Inc. 27 ProView 7000 v.2.4, Rev. A
Figure 3–1: EMS Window
EMS Menu
EMS Toolbar
Box expand/collapse
control
Device stream tab
Alarm report tab
Device box
Physical Input port box Multiplex Input box Multiplex and
decoding Output box
Physical Output port box
Alarm history tab

Table of Contents

Other manuals for Harmonic ProView 7000

Related product manuals