EasyManua.ls Logo

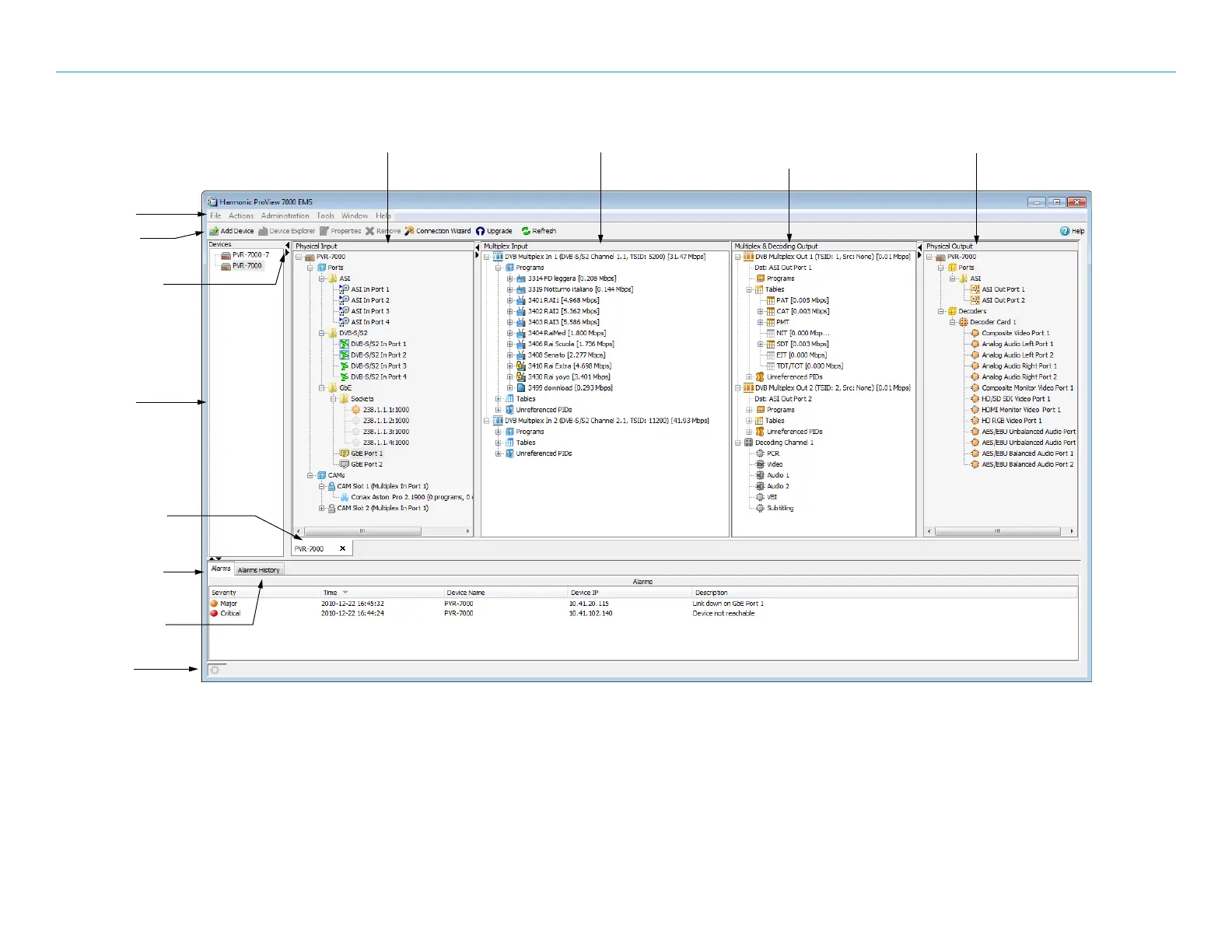
Harmonic ProView 7000 - Figure 4-1: Proview 7000 EMS Graphical User Interface

Harmonic ProView 7000
230 pages
Print Icon
To Next Page IconTo Next Page
To Next Page IconTo Next Page
To Previous Page IconTo Previous Page
To Previous Page IconTo Previous Page
Loading...
Chapter 4 Element Management System (EMS) ProView 7000 EMS Structure
© 2011 Harmonic Inc. 41 ProView 7000 v.2.4, Rev. A
Figure 4–1: ProView 7000 EMS Graphical User Interface
EMS Menu
EMS Toolbar
Device stream tab
Device box
Physical Input port box Multiplex Input box Multiplex and
decoding Output box
Physical Output port box
Alarm history tab
Box expand/
collapse control
Alarm report tab
Status bar

Table of Contents

Other manuals for Harmonic ProView 7000

Related product manuals