EasyManua.ls Logo

Newtec MDM6000 - Page 246

Newtec MDM6000
325 pages
Print Icon
To Next Page IconTo Next Page
To Next Page IconTo Next Page
To Previous Page IconTo Previous Page
To Previous Page IconTo Previous Page
Loading...
Newtec Proprietary
Confidentiality: Unrestricted
V1.0
236/314
Feature Descriptions MDM6000 Satellite Modem
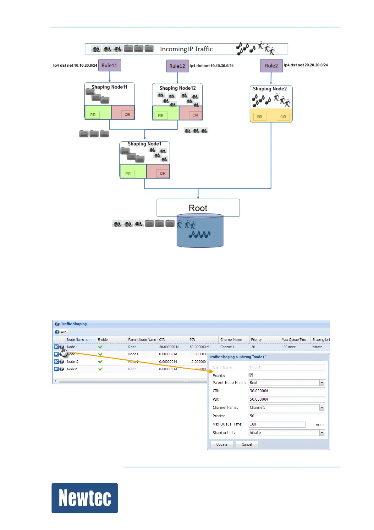
This is used to ensure that the available data rate is distributed in the most appropriate manner
among the users of the satellite network.
The traffic shaper provides adaptive traffic shaping, which makes it easy for shaping the traffic of
networks where the throughput of the link is varying over time.
Once the shaping is performed, the traffic is encapsulated into BBFs and forwarded to the correct
output channel.

Table of Contents

Other manuals for Newtec MDM6000

Related product manuals