EasyManua.ls Logo

Strata CIX 100 - Page 454

Default Icon
508 pages
Print Icon
To Next Page IconTo Next Page
To Next Page IconTo Next Page
To Previous Page IconTo Previous Page
To Previous Page IconTo Previous Page
Loading...
Data Backup and Restore
Data Backup and Restore
14-2 Strata CIX Programming Vol.1 12/09
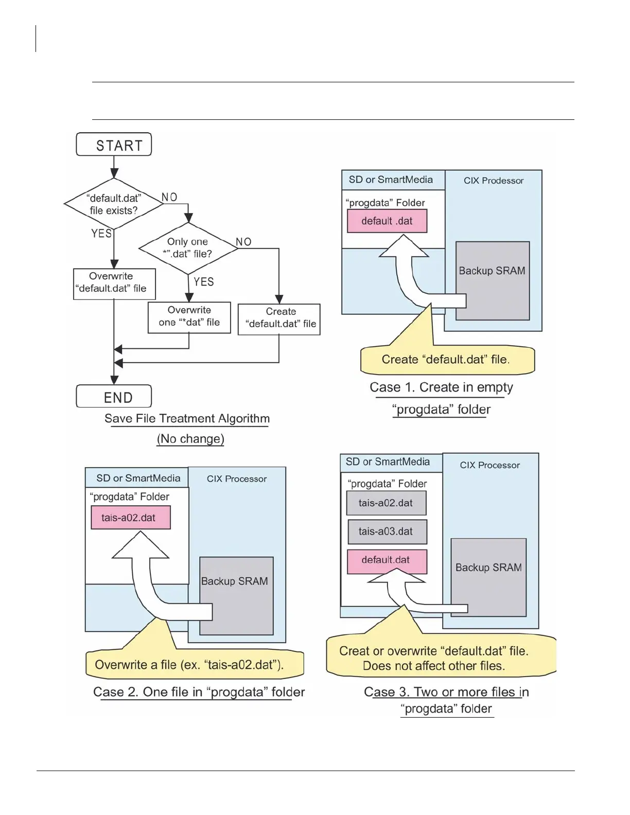
CAUTION! Release 4 will overwrite the default.dat file. This is different than previous Strata CIX/
CTX versions that will not overwrite an existing default.dat file.

Table of Contents