EasyManua.ls Logo

ATEN KE6900T - Page 276

ATEN KE6900T
466 pages
To Next Page IconTo Next Page
To Next Page IconTo Next Page
To Previous Page IconTo Previous Page
To Previous Page IconTo Previous Page
Loading...
KVM over IP Matrix System User Manual
252
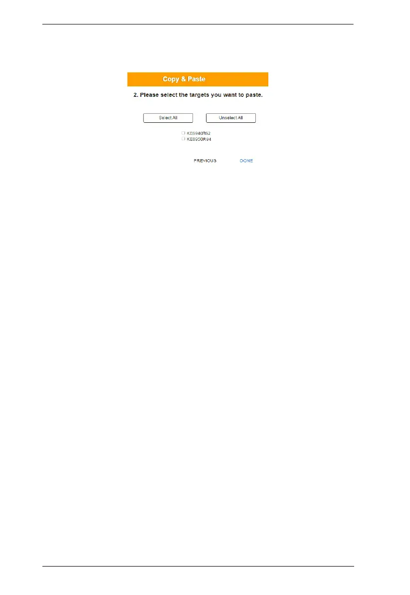
4. Select the Receiver(s) where you want to apply the settings, and click
Done.

Table of Contents

Related product manuals