EasyManua.ls Logo

Parker AC30 series - Page 140

Parker AC30 series
462 pages
To Next Page IconTo Next Page
To Next Page IconTo Next Page
To Previous Page IconTo Previous Page
To Previous Page IconTo Previous Page
Loading...
A-18 Fieldbuses
AC30 series Variable Speed Inverter
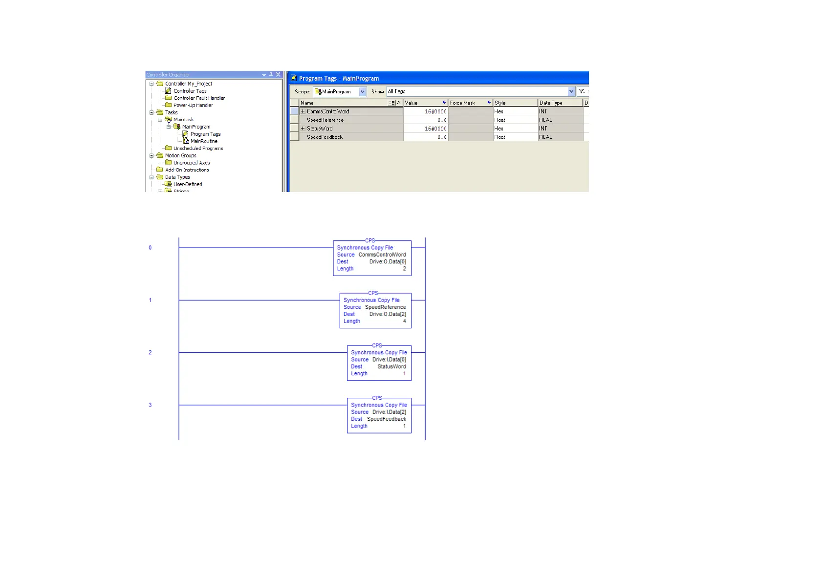
6. Additional tags can be created to represent the actual data on the AC30.
7. The data can be transferred between the communication data arrays and the program data using the Synchronous Copy File (CPS) copy
instruction as shown in the ladder diagram. Note that the CPS function is not interrupted until the copy is done.

Table of Contents

Other manuals for Parker AC30 series

Related product manuals