EasyManua.ls Logo

Mazda 6 2002 - Power Window System; Initial Setting; Two-Step down Function Operative;Non-Operative Switching Procedure

Mazda 6 2002
1187 pages
Print Icon
To Next Page IconTo Next Page
To Next Page IconTo Next Page
To Previous Page IconTo Previous Page
To Previous Page IconTo Previous Page
Loading...
POWER WINDOW SYSTEM
S23
S
INITIAL SETTING
A6E771666350W01
Note
A driver side window will not fully close automatically under following the conditions:
The battery has been disconnected during vehicle maintenance or for other reasons.
The power window main switch connector, or driver-side power window motor connector has been
disconnected.
Carry out the following procedure to resume operation:
1. Turn the ignition switch to the ON position.
2. Press the driver side power window main switch and fully open the driver side window.
3. Pull up the driver side power window main switch to manual-up position to fully close the driver side window,
and keep holding the switch up at the position for about 2 seconds to complete initial setting.
End Of Sie
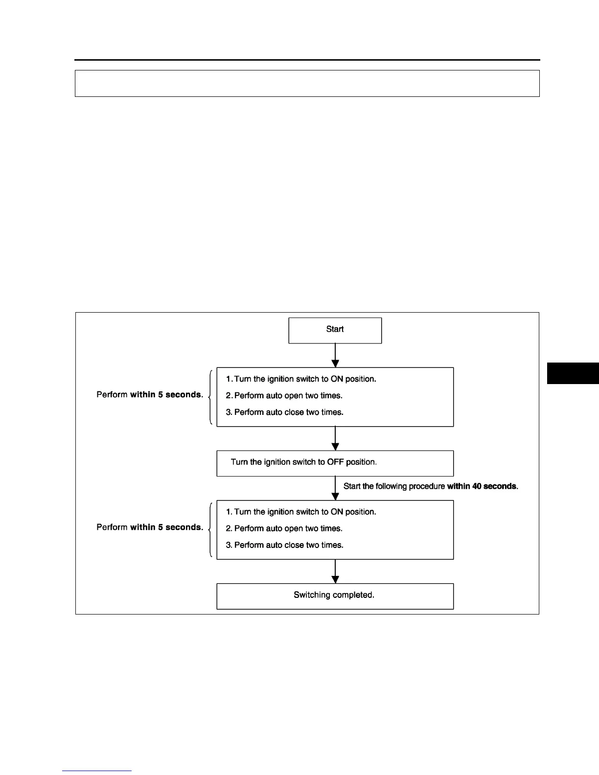
TWO-STEP DOWN FUNCTION OPERATIVE/NON-OPERATIVE SWITCHING PROCEDURE
A6E771666350W02
Note
By following the procedure below, the two-step down function is switched to non-operative when it is
operative, and to operative when it is non-operative.
End Of Sie
POWER WINDOW SYSTEM
A6E7716W014

Table of Contents

Related product manuals