EasyManua.ls Logo

Hioki 8423 - 8.1 Saving and Reading Measurement Data

Hioki 8423
266 pages
Print Icon
To Next Page IconTo Next Page
To Next Page IconTo Next Page
To Previous Page IconTo Previous Page
To Previous Page IconTo Previous Page
Loading...
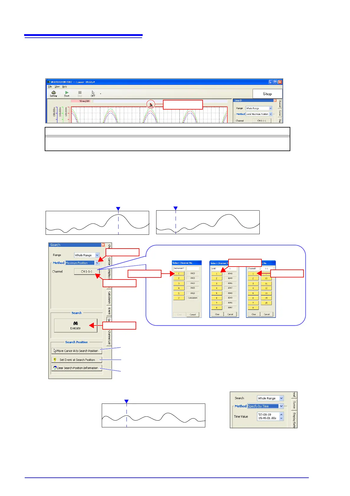
7.6 Searching for the Maximum Value, Minimum Value, and Variation
156
3. Select the search method and click the [Search] button.
Jumps to position where search conditions are fulfilled and displays the waveforms. Displays search
marker at the position that is searched.
The setting items above differ depending on the content selected.
Maximum Posi-
tion/
Minimum Posi-
tion
Search for the maximum value or minimum value of any channel (channel 1-1-1
in this example).
Specify by Time Specify a time to search.
Search marker
Selectable Items
Specify by Time, Maximum Position, Minimum Position, Local Maximum Position, Local Minimum Posi-
tion, Alarm Position, Level, Window, Variation
This button moves the cursor to the search position.
This button deletes the search position information.
This button adds an event mark at the search position.
(1) Select
Minimum Position
Maximum Position
(6) Click
(2) Click
(3) Click
(4) Click
(5) Click
August 19 2007 15:45:01.00s

Table of Contents

Related product manuals