EasyManua.ls Logo

NEC iPASOLINK EX Advanced - Page 353

NEC iPASOLINK EX Advanced
793 pages
Print Icon
To Next Page IconTo Next Page
To Next Page IconTo Next Page
To Previous Page IconTo Previous Page
To Previous Page IconTo Previous Page
Loading...
8-34 Set ETH Function
GGS-000547-01E iPASOLINK EX Advanced: SET NETWORK AND SYSTEM PROVISIONING
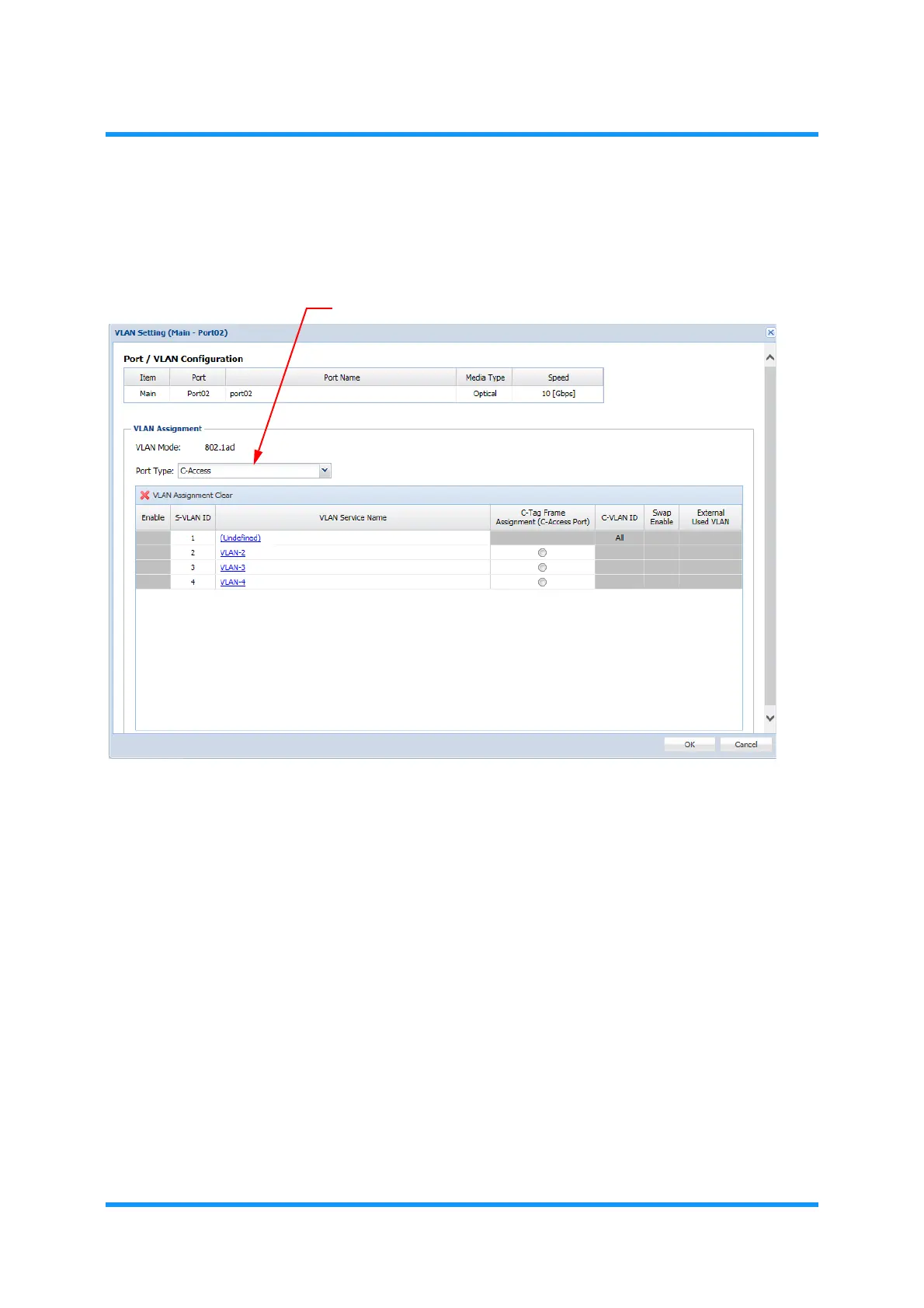
4. Select a Port Type, and specify the required parameters according to the selected
port type:
Figure 8-41 VLAN Setting Option Window
NOTE: When the target port is MODEM Port, S-Trunk is the only choice to
select.
Port Type

Table of Contents