EasyManua.ls Logo

Panasonic HMWIN - Events

Panasonic HMWIN
440 pages
Print Icon
To Next Page IconTo Next Page
To Next Page IconTo Next Page
To Previous Page IconTo Previous Page
To Previous Page IconTo Previous Page
Loading...
Note: JavaScript actions are client actions so they are executed only when a client is logged in.
Shared JavaScript code
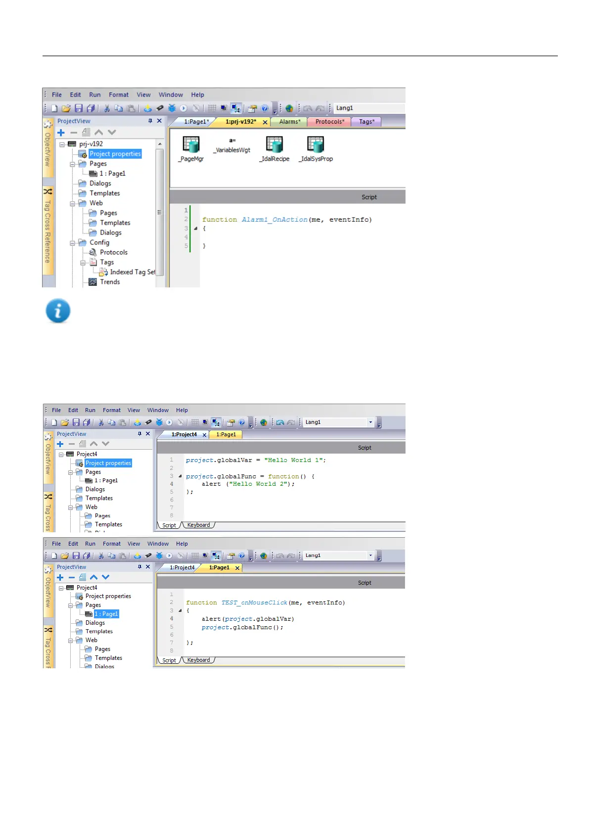
The project global variable can be used to share JavaScript code between the pages. Variables are created/initialized from
the main JavaScript code from the main Project properties page and can then be used from the project pages.
Events
You can add JavaScript to the following categories of events:
HMWIN Studio |User Manual| v206 (2017-06-30) | EN| © 2014-2017 Panasonic Electric Works Europe AG
339
35 JavaScript

Table of Contents

Related product manuals