EasyManua.ls Logo

Icom VE-PG3 - M Reboot

Icom VE-PG3
347 pages
Print Icon
To Next Page IconTo Next Page
To Next Page IconTo Next Page
To Previous Page IconTo Previous Page
To Previous Page IconTo Previous Page
Loading...
5
BRIDGE MODE SETTING SCREEN
5-117
10. [Management] Menu (continued)
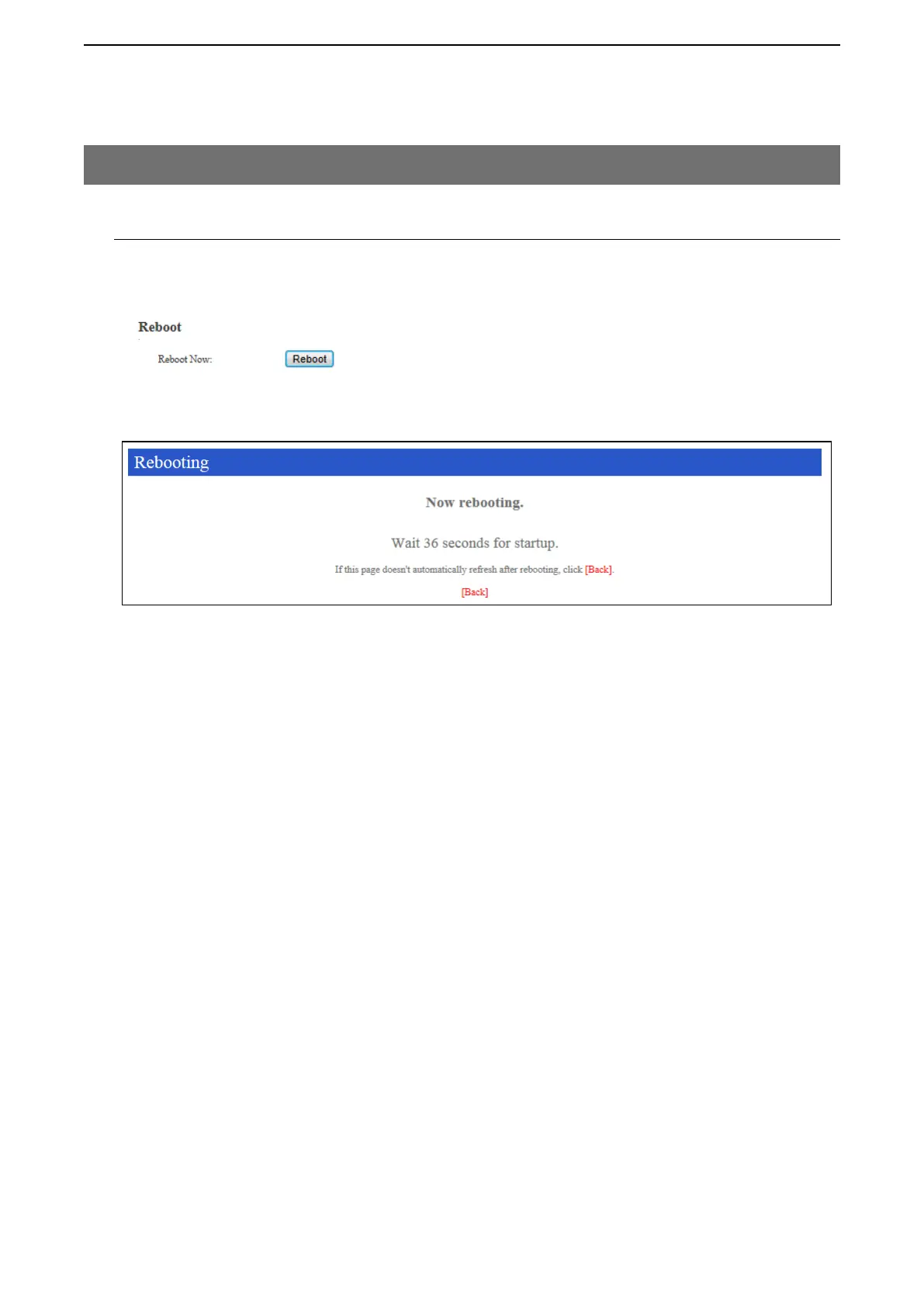
M Reboot
Click to reboot the VE-PG3.
Click [Reboot], and then click [OK] in the Confirm window.
[Management]–[Reboot]
(Screen while rebooting )

Table of Contents

Other manuals for Icom VE-PG3