EasyManua.ls Logo

Ricoh MP C2504 - When an Abnormal Image Is Generated

Ricoh MP C2504
1923 pages
Print Icon
To Next Page IconTo Next Page
To Next Page IconTo Next Page
To Previous Page IconTo Previous Page
To Previous Page IconTo Previous Page
Loading...
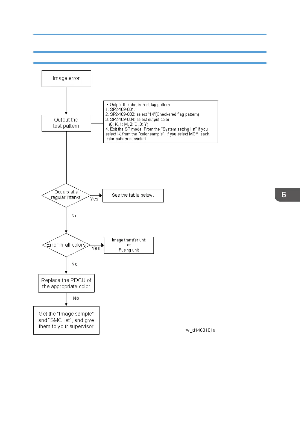
When an abnormal image is generated
Image Quality Problems
1071

Table of Contents

Related product manuals