EasyManua.ls Logo

Ricoh MP C2504 - Page 758

Ricoh MP C2504
1923 pages
Print Icon
To Next Page IconTo Next Page
To Next Page IconTo Next Page
To Previous Page IconTo Previous Page
To Previous Page IconTo Previous Page
Loading...
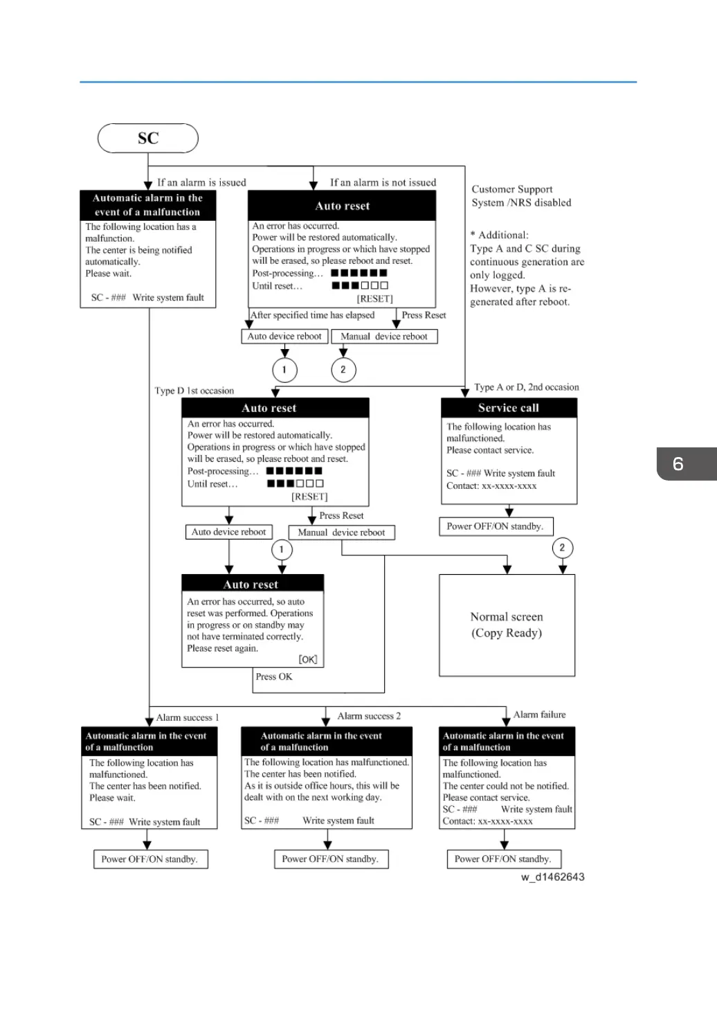
Self-Diagnostic Mode
749

Table of Contents

Related product manuals