EasyManua.ls Logo

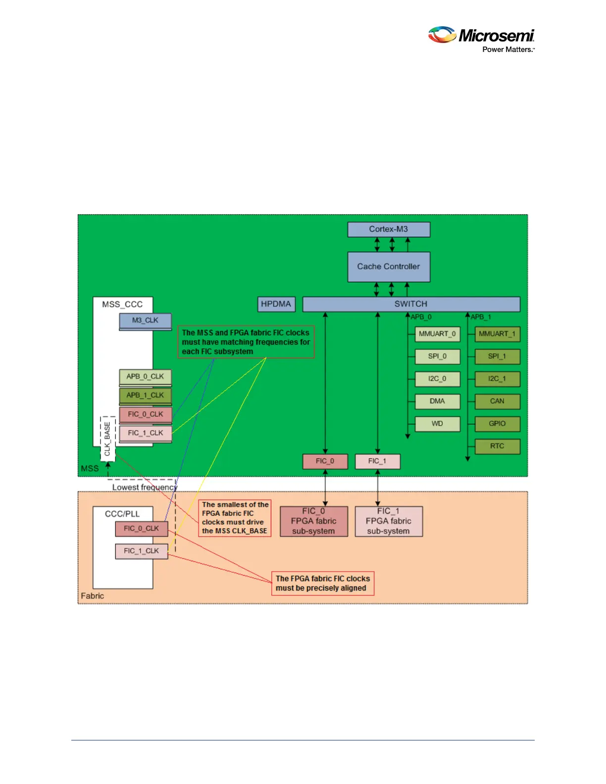
Microsemi SmartFusion2 - Figure 349 Clocking Scheme for Synchronous Communication between the MSS and the FPGA Fabric

Microsemi SmartFusion2
829 pages
Print Icon
To Next Page IconTo Next Page
To Next Page IconTo Next Page
To Previous Page IconTo Previous Page
To Previous Page IconTo Previous Page
Loading...
Fabric Interface Controller
UG0331 User Guide Revision 15.0 775
The SmartFusion2 architecture imposes the following rules that must be followed for synchronous
communication between the MSS and the FPGA fabric FIC subsystems. The following figure illustrates
these rules.
Each FPGA fabric FIC subsystem must be driven by a clock whose frequency matches the
frequency defined, for that particular subsystem, in the MSS_CCC configurator.
All the FPGA fabric FIC subsystem clocks must be precisely aligned; the clocks may be of different
frequencies, but the rising edges of the slower clocks must be aligned to the rising edges of the
fastest clocks.
The FPGA fabric FIC subsystem clock with the smallest frequency must drive the MSS CLK_BASE.
If a fabric PLL is used, then the fabric PLL’s LOCK output must be connected to the
MSS_CCC_CLK_BASE_PLL_LOCK port, for fabric PLL lock monitoring.
Figure 349 Clocking Scheme for Synchronous Communication Between the MSS and the FPGA Fabric

Table of Contents

Other manuals for Microsemi SmartFusion2

Related product manuals